Curiosii for ever!
: Car repair manuals for everyone.
Home
>>
Toyota
>>
2012
>>
Camry L4-2.5L (2AR-FE)
>>
Repair and Diagnosis
>>
Body and Frame
>>
Locks
>>
Keyless Entry
>>
Keyless Starting System
>>
Description and Operation
>>
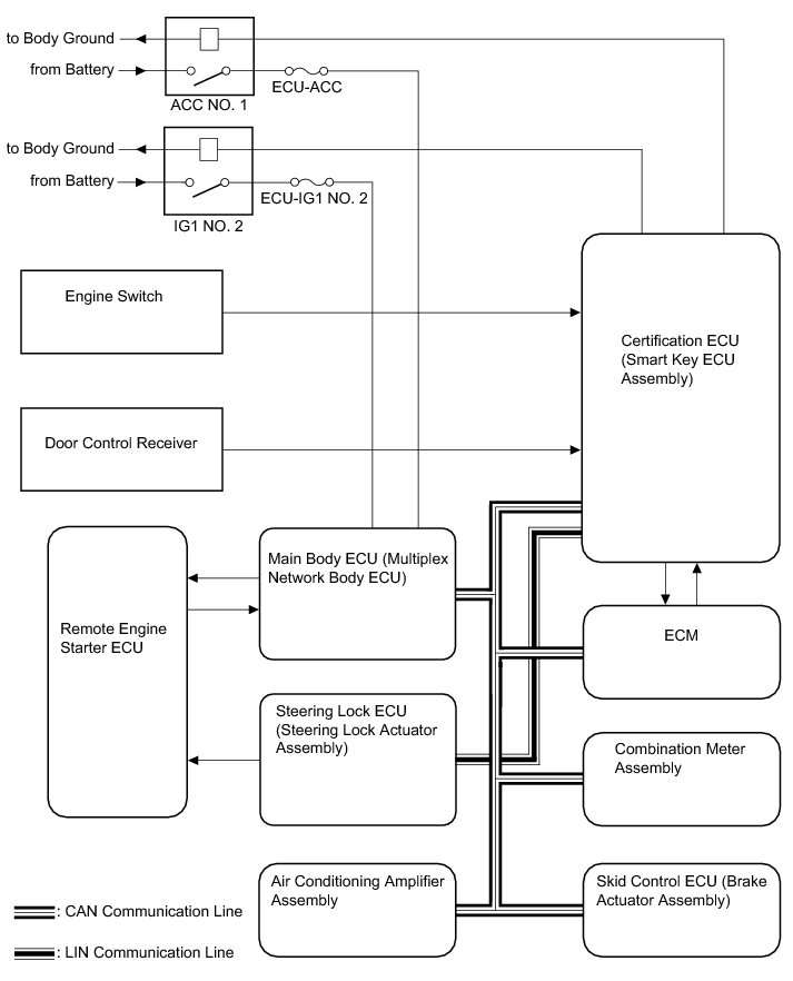
System Diagram
System Diagram
THEFT DETERRENT / KEYLESS ENTRY: REMOTE ENGINE STARTER SYSTEM: SYSTEM DIAGRAM