Curiosii for ever!
: Car repair manuals for everyone.
Home
>>
Subaru
>>
1994
>>
SVX AWD L6-3.3L DOHC
>>
Repair and Diagnosis
>>
Starting and Charging
>>
Charging System
>>
Alternator
>>
Testing and Inspection
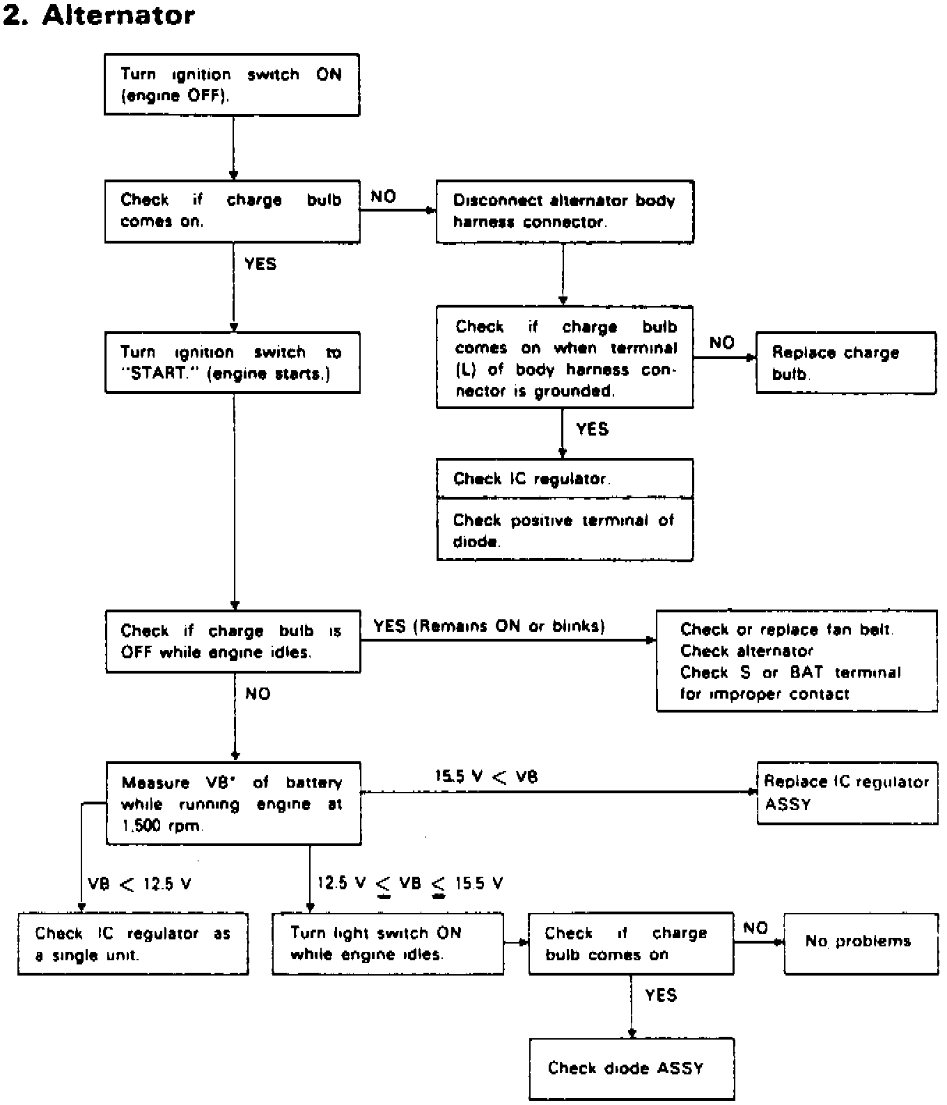
Alternator: Testing and Inspection
Fig. 7 Alternator Troubleshooting Chart:
Refer to
Fig. 7
, for
alternator
troubleshooting procedure.