Curiosii for ever!: Car repair manuals for everyone.

Vehicle Speed Sensor: Testing and Inspection

Vehicle Speed Sensor Schematic:





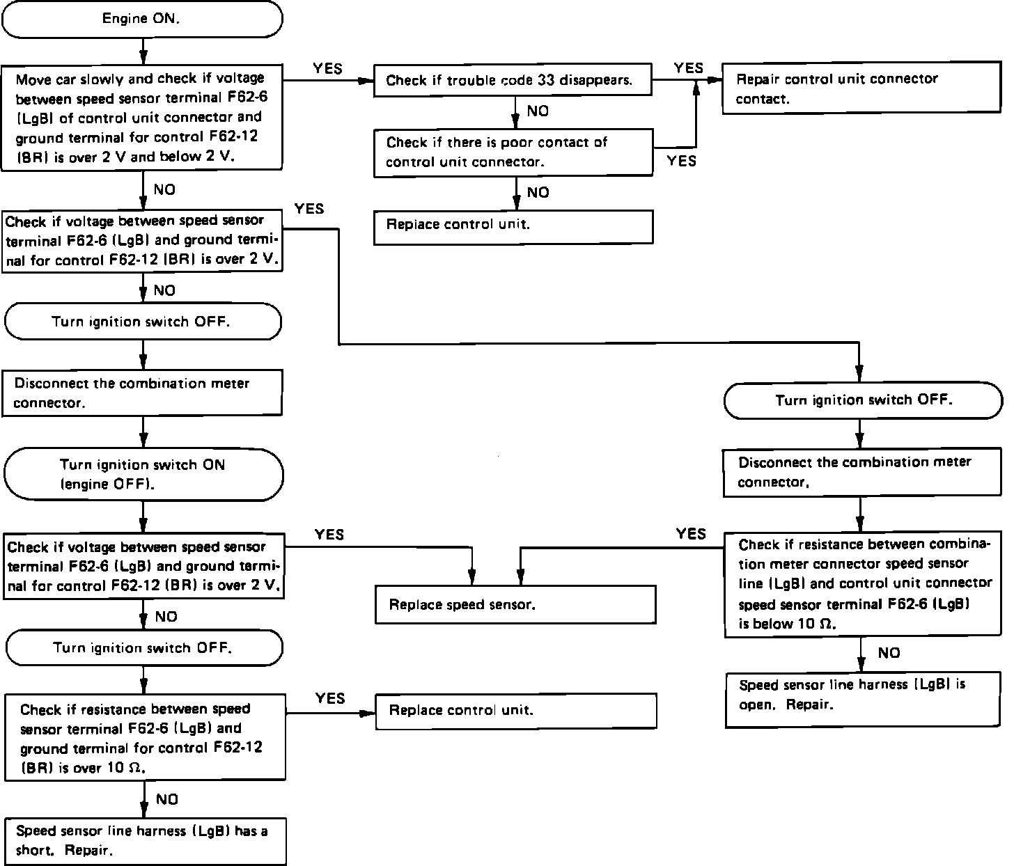
A faulty vehicle speed sensor will set code 33 in the on-board diagnostic system. Refer to the schematic diagram and test the sensor with the diagnostic chart.

Wire color code identification:

L: Blue
B: Black
Y: Yellow
G: Green
R: Red
W: White
Br: Brown
Lg: Light green
Gr: Gray

Vehicle Speed Sensor Diagnostic Chart:





VEHICLE SPEED SENSOR DIAGNOSTIC CHART