Curiosii for ever!: Car repair manuals for everyone.

Part 2

Exhaust Gas Sensor Monitoring Contd.

Potential Results
As a diagnostic value for each direction is calculated for both the area ratio and the gradient ratio, within certain limits it is possible to calibrate different fault thresholds for the different fault types, according to their impact on emissions.

Case 1: Pass Result
In order not to have to carry out unnecessary monitoring cycles with active lambda modification in the case of a good sensor dynamic and thus, to provide monitoring time for other monitors more quickly, the number of measuring samples to attain does not have to be as high as in the fault case.

After each individual measuring sample, verification is made to determine whether it is still possible for the dynamic value to drop below the highest fault threshold with further measurements being taken. If this is no longer possible, the monitor is ended with a pass result.

The sensor is dynamically OK,

if the value of the R2L area ratio multiplied by the quotient of the current counter value for the R2L area ratio and the number of measurements necessary for a fault result (Z1) is greater than the threshold value for the asymmetrical delay fault

and

if the value of the L2R area ratio multiplied by the quotient of the current counter value for the L2R area ratio and the number of measurements necessary for a fault result (Z1) is greater than the threshold value for the asymmetrical delay fault.

and

if the value of the R2L gradient ratio multiplied by the quotient of the current counter value for the R2L gradient ratio and the number of measurements necessary for a fault result (Z1) is greater than the threshold value for the gradient ratio

and

if the value of the L2R gradient ratio multiplied by the quotient of the current counter value for the L2R gradient ratio and the number of measurements necessary for a fault result (Z1) is greater than the threshold value for the gradient ratio.






Case 2: Fail result due to a symmetrical delay fault
If the difference between the dynamic values of the area ratios for the R2L flank and the L2R flank is greater than a minimum threshold value or less than a maximum threshold value, a symmetrical fault is detected.
- If the higher one of the two counters (for the R2L flank and the L2R flank) exceeds a threshold value Z1 (typically 4 to 6)

and

- the corresponding gradient ratio (for the R2L flank or the L2R flank) exceeds an upper threshold value G2

and

- the corresponding area ratio (for the R2L flank or the L2R flank) falls below the fault threshold value for the symmetrical delay fault D1, the sensor is dynamically defective, the monitor is ended and a dynamic fault is stored.

Case 3: Fail result due to a symmetrical slow transition fault
If the difference between the dynamic values of the area ratios for the R2L flank and the L2R flank is greater than a minimum threshold value or less than a maximum threshold value, a symmetrical fault is detected.
- If the higher one of the two counters (for the R2L flank and the L2R flank) exceeds a threshold value Z1 (typically 4 to 6)

and

- the corresponding gradient ratio (for the R2L flank or the L2R flank) exceeds a lower threshold value G1

and

- the corresponding gradient ratio (for the R2L flank or the L2R flank) falls below a second, higher threshold value G2,

and

- the corresponding area ratio (for the R2L flank or the L2R flank) falls below the fault threshold value for the symmetrical transition fault D2,

or

- the corresponding dynamic value for the gradient ratio (for the R2L flank or the L2R flank) falls below the threshold value G1, the sensor is dynamically defective, the monitor is ended and a dynamic fault is stored.

Case 4: Fail result due to an asymmetrical delay fault
If the difference between the dynamic values for the R2L flank and the L2R flank is less than a minimum threshold value or greater than a maximum threshold value, an asymmetrical fault is detected.
- If the higher one of the two counters (for the R2L flank and the L2R flank) exceeds a threshold value Z1 (typically 4 to 6)

and

- the corresponding gradient ratio (for the R2L flank or the L2R flank) exceeds an upper threshold value G2

and

- the corresponding area ratio (for the R2L flank or the L2R flank) falls below the fault threshold value for the asymmetrical delay fault D3, the sensor is dynamically defective, the monitor is ended and a dynamic fault is stored.

Case 5: Fail result due to an asymmetrical slow transition fault
If the difference between the dynamic values for the R2L flank and the L2R flank is less than a minimum threshold value or greater than a maximum threshold value, an asymmetrical fault is detected.
- If the higher one of the two counters (for the R2L flank and the L2R flank) exceeds a threshold value Z1 (typically 4 to 6)

and

- the corresponding gradient ratio (for the R2L flank or the L2R flank) exceeds a lower threshold value G1

and

- the corresponding gradient ratio (for the R2L flank or the L2R flank) falls below a second, higher threshold value G2

and

- the corresponding area ratio (for the R2L flank and the L2R flank) falls below the threshold value for the asymmetrical transition fault D4

or

- the corresponding dynamic value for the gradient ratio falls below the threshold value G1, the sensor is dynamically defective, the monitor is ended and a dynamic fault is stored.

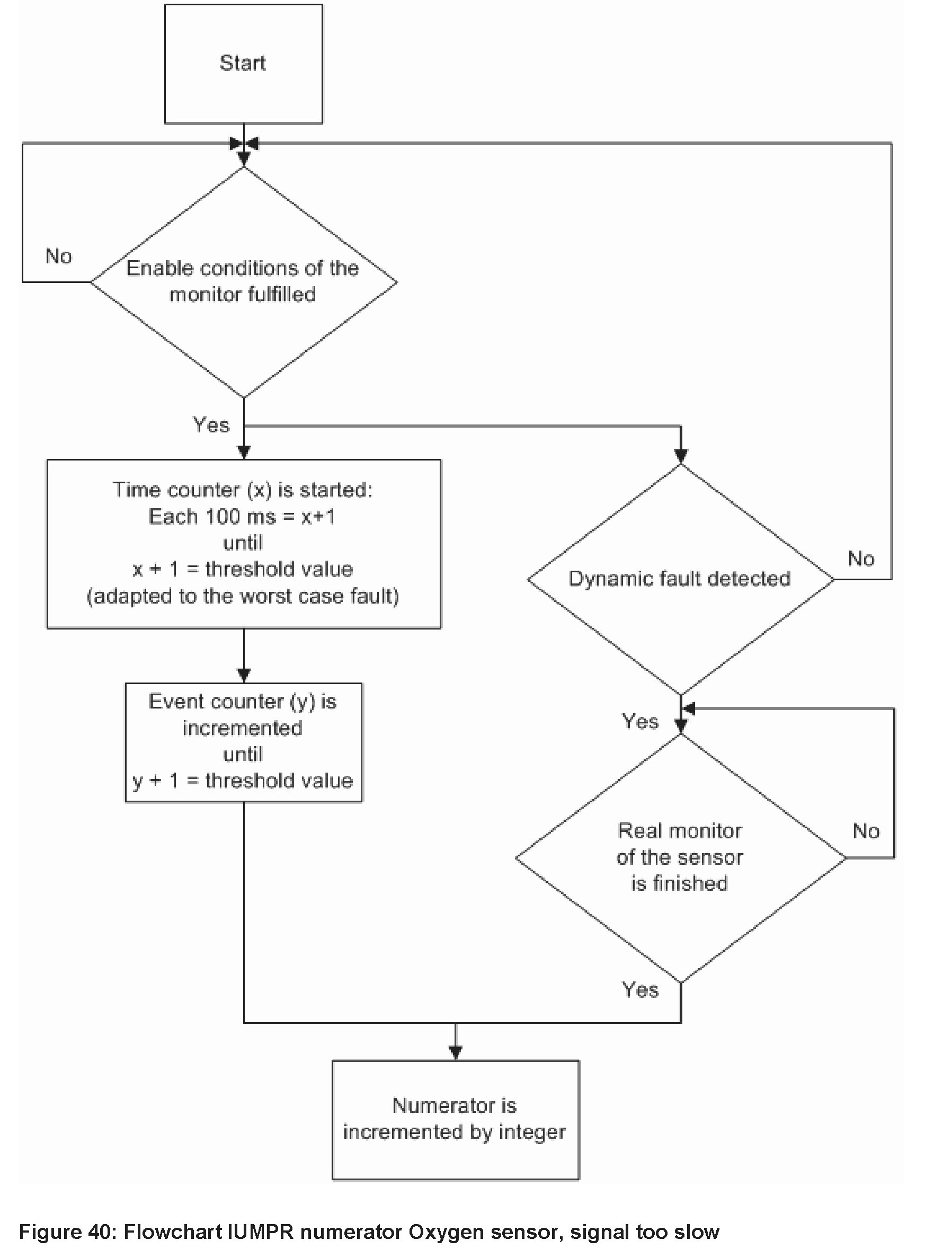
7.1.1.4 Flowchart






7.1.1.5 In-Use Monitor Performance Ratio
The incrementing of the numerator and the denominator, and the ratio calculation for the response rate monitor of the primary heated oxygen sensor are executed by the IUMPR kernel function. In accordance with all monitors requiring a standardized track and report of the in-use performance, the rate response monitor of the oxygen sensor reports to the IUMPR kernel function via status flags - see the description of the IUMPR kernel function.

Incrementing the numerator
Measurements with a properly working oxygen sensor can usually be taken quickly and without any disturbances. A slow oxygen sensor increases the measuring time only insignificantly. The measurements, however, are interrupted more frequently. Therefore, the time required for fault detection and hence for incrementing the numerator has to be simulated by a shadow counter.

A time counter is started, whenever the enable conditions and the conditions for the signal evaluation/validation are fulfilled, and when the waiting period between two fuel surges has elapsed. This time counter is repeatedly increased each 100 ms, until a calibrated threshold value is exceeded. This fault-case measuring time must be adapted to the worst case fault. When this time period for one event has elapsed, an event counter is incremented. When the event counter exceeds a threshold value in an error-free system, the condition "numerator complete" is set.

The numerator for the sensor dynamic diagnostic is also incremented, when an actual fault is detected.

Incrementing the denominator
The denominator is incremented, when the standardized conditions during a current driving cycle, in accordance with CCR (d) (4.3.2.) (E) (ii), are fulfilled, and when the monitoring function is not affected or inhibited by already stored faults or faults of sensors that are necessary to determine the denominator.

Flowchart






7.2 FO2 Sensor circuit continuity check

7.2.1 Diagnosis of electrical faults at the FO2 Sensor
Lambda control can be disabled only when at least a pending fault code (service $07) has been entered in the fault code memory. Several operating conditions exist, under which faulty components can be pinpointed only after a time delay. Lambda control must however be disabled when fault symptoms are detected.

This diagnostic function detects and sets a general electrical fault. The actual fault which is accompanied by a second entry into the fault code memory is then pinpointed afterwards by the appropriate diagnostic function. This second fault entry could either be a sensor line error or a heater fault of the upstream O2 sensor. In order to ensure timely MIL illumination (two-in-a-row principle) the general electrical fault is also set when a sensor line error or a heater fault of the upstream O2 sensor is set.

A general electrical fault of the upstream heated oxygen sensor will be set either
- when the internal resistance of the O2 sensor's Nernst cell is implausibly high or the ceramic temperature of the FO2 sensor is implausibly low. All of the following monitoring conditions must be fulfilled in both cases:
- the exhaust gas temperature model is valid
- the modeled exhaust gas temperature at the upstream O2 sensor's location lies above a calibrated minimum
- the FO2 sensor's heater is enabled/switched on and throttle fuel cut-off condition doesn't exist
- the FO2 sensor's heater diagnostic has not been inhibited (battery voltage supply)
- no errors from the FO2 sensor's heater power stage
- no faults of the FO2 sensor's evaluation IC
- no short circuits of the FO2 sensor
- or when the FO2 sensor's IC Nernst voltage line diagnostic is performed via its IC diagnostic and an interruption of this line is detected.
- or when the FO2 sensor's virtual ground line diagnostic has been performed via its IC diagnostic and an interruption of this line is detected
- or when the FO2 sensor's heater circuit diagnostic is performed and a heater fault is detected.






7.2.2 Diagnosis of evaluation IC of the FO2 Sensor
This chapter describes the sum of all possible evaluation IC checks of the FO2 sensor.
The hardware of the Oxygen sensor consists of an IC (CJ 125) with the capability of self-diagnostics. The diagnosis of the evaluation IC of the heated upstream oxygen sensor (HO2S) detects electrical faults of the UN (Nernst voltage), VM (virtual ground), IA (compensation) and IP (pump) signal lines. The picture below shows the signal lines between the IC (CJ125) and the HO2 sensor. These electrical faults could result from short circuits to battery, or ground and signal interruptions. Short circuits are detected by a self-diagnosis of the CJ125. Line interruptions are identified by observing the system. The diagnosis monitors communication between the CJ125 IC and the electronic control unit and also performs a rationality check of the supply voltage as well as the adaptation values of the IC's electrical compensations. The CJ125 communicates with the ECU via a serial port interface (SPI). The evaluation IC's diagnosis runs continuously.






General Monitoring conditions
- engine start has finished
- battery voltage is within diagnostic range
- engine speed has exceeded the calibrated minimum threshold

1. Open circuit - VM line interruption (LSUVM)

Monitoring conditions - VM line interruption
- all general monitoring conditions are fulfilled
- offset corrected voltage of the FO2 sensor respectively lies above and below the lower and upper plausible output voltage Ua of the CJ125 IC required for detecting a VM line interruption
- internal resistance of the galvanic (or Nernst) cell of the HO2S lies above a calibrated threshold after a calibrated period of time
- the exhaust gas temperature at the FO2 sensor's vicinity lies below the calibrated permissible maximum for detecting a VM line interruption
- the FO2 sensor's heater power stage toggles on and off
- the FO2 sensor's pump voltage has not been switched-off
- heater control active for a calibrated period of time
- no FO2 sensor power stage error
- the following conditions have to be fulfilled altogether for a calibrated period of time
- heater enabled
- engine is running
- heater control is switched-on
- no fuel cut-off lasting longer than a calibrated period of time
- battery voltage exceeds calibration

1.1 VM line interruption due to heater coupling check (LSU 4.2)
This check is performed for the HO2S type LSU 4.2.
The pump- or limit-current of the Nernst cell no longer flows when there is a VM line interruption. This results in an extremely high resistance, which remains even when the O2 sensor is sufficiently hot. The O2 sensor's ceramic temperature doesn't rise although the system reacts by increasing the heating power. A further effect is the coupling of the duty cycle signal of the heater into the O2 signal. Heater couplings resulting from switching are counted. The counter is incremented each time the voltage signal rises or falls with an artificial gradient which doesn't represent exhaust gas flow. A signal fault is set when the counter exceeds the calibrated threshold.






1.2 VM line interruption due to internal resistance of Nernst cell check (LSU 4.9)
This check is performed for the HO2S type LSU 4.9.
The pump- or limit-current of the Nernst cell no longer flows when there is a VM line interruption. This results in an extremely high resistance which remains even when the O2 sensor is sufficiently hot. The O2 sensor's ceramic temperature doesn't rise although the system reacts by increasing the heating power. A malfunction is detected and a signal fault is set when the internal resistance of the galvanic (or Nernst) cell exceeds a calibrated threshold after a calibrated period of time.






2. Open Circuit - UN line interruption LSUUN






A UN line interruption leads to an irrationally high UR signal as well as an undefined output voltage UA. A signal fault LSUUN is set when the offset corrected voltage of the upstream HO2S lies above the upper (or below the lower) plausible output voltage UA of the CJ125 IC required for detecting a UM line interruption.

Monitoring conditions - UN line interruption
- all general monitoring conditions are fulfilled
- no power stage error of the FO2 sensor's heater
- FO2 sensor's pump voltage has not been switched-off
- internal resistance of the FO2 sensor's Nernst cell exceeds calibrated threshold (after enough time has been allowed for all transient events, induced during the determination of the FO2 sensor's internal resistance, to settle down)
- heater control active for a calibrated period of time






3. Open Circuit - IA line interruption LSUIA
An IA line interruption leads to a non-plausible large oxygen sensor voltage signal in a fuel cut off condition. A signal fault LSUIA is set after a calibrated delay time, if the oxygen sensor's voltage is greater than or equal to a calibrated threshold. The fault is set after an additional calibrated time if the fuel tank is empty or in an unknown state.

Monitoring conditions - IA line interruption
- all general monitoring conditions are fulfilled
- fuel cut off condition exists
- modeled exhaust gas temperature at the upstream side of the main catalyst is less than a calibrated value
- FO2 sensor's pump voltage has not been switched-off
- oxygen sensor has reached its operating temperature






4. Open Circuit - IP line interruption LSUIP
The pump current of the FO2 sensor, which flows through the IP line, is equivalent to the oxygen concentration in the exhaust gas. An IP line interruption means the pump current will be permanently equal to zero. The output voltage UA of the CJ125 IC will remain constant and corresponds to the normalized A/F ratio of one (lambda=1). UA no longer varies with the oxygen concentration in the exhaust gas. An IP line interruption is detectable via three methods:
- Detection during fuel cut off condition
- Detection by mixture enrichment or lean-off
- Detection by closed-loop control to a nom. A/F value that differs from one

4.1 Detection during fuel cut off condition
The fuel cut off condition is an operating mode with a nominal A/F ratio > 1. A plausibility fault is set when during fuel cut-off condition, the value of the oxygen sensor's voltage is less than a calibrated threshold for a calibrated period of time.

Monitoring conditions for detection during fuel cut-off
- all general monitoring conditions are fulfilled
- FO2 sensor has reached its operating temperature
- fuel cut-off condition exists for at least 3 seconds
- FO2 sensor's pump voltage has not been switched-off
- canister purge system diagnosis has been performed and no faults were detected
- all monitoring conditions have been fulfilled for a period of time.






4.2 Detection by mixture enrichment or lean-off
A maximum fault is set when the absolute difference between the A/F controller's output value at the moment the FO2 sensor's voltage springs into the calibrated range (i.e within 1.5 V) and the A/F controller's output value thereafter, exceeds the calibrated maximum allowable excursion in that calibrated range.

Monitoring conditions for detection via mixture enrichment or lean-off
- all general monitoring conditions are fulfilled
- FO2 sensor has reached its operating temperature
- A/F ratio closed loop control is activated
- oxygen sensor's voltage is within the calibrated range
- electrical trimming of the FO2 sensor is inactive
- end of start control in the heater control function
- artificial fuel system modulation is active
- the artificial fuel system's modulation amplitude is greater than or equal to a calibrated threshold for a calibrated period of time
- no initialization of A/F ratio closed loop control factor
- no lean-off protection set
- proportional portion of the A/F closed loop control on the downstream side of the catalyst has not been activated
- catalyst heating not activated
- FO2 sensor's pump voltage has not been switched-off






4.3 Detection by closed-loop control to a nom. A/F value that differs from one
A IP signal fault is set when the normalized nominal A/F ratio (lambda) differs from one (lies beyond a calibrated range) and the oxygen sensor's voltage lies within a calibrated range during the time required for the integrated exhaust gas mass flow to exceed a calibrated threshold.

Monitoring conditions for detection by closed-loop control to a nom. A/F value that differs from one
- all general monitoring conditions are fulfilled
- Lambda (A/F ratio) closed-loop control is activated
- oxygen sensor has reached its operating temperature
- the heater of the FO2 sensor has no faults
- FO2S response rate diagnosis didn't detected a fault
- FO2S pump voltage has not been switched-off
- electrical trimming of the FO2S is inactive






5. Short circuits to ground or to battery voltage LSUKS
Short circuits are detected by a self diagnosis of the CJ125 IC. An integrated voltage comparator at each and every pin of the HO2 sensor's CJ125 IC, detects and sets a maximum or a minimum fault if the voltage at that pin respectively lies above a calibrated maximum or below a calibrated minimum for a calibrated period of time.

Explicitly, a maximum fault is set either when
- the HO2 sensor's voltage at the VM pin exceeds a calibrated plausible maximum or
- the HO2 sensor's voltage at the UN pin exceeds a calibrated plausible maximum or
- the HO2 sensor's voltage at the IA or IP pin exceeds a calibrated plausible maximum.

Likewise, a minimum fault is set either when
- the HO2 sensor's voltage at the VM pin lies below a calibrated plausible minimum or
- the HO2 sensor's voltage at the UN pin lies below a calibrated plausible minimum or
- the HO2 sensor's voltage at the IA or IP pin lies below a calibrated plausible minimum.










6. Monitoring of communication between the Evaluation-IC CJ125 and the Micro-controller of the ECM ICLSU

6.1 Non-plausible commands counter
The CJ125 evaluation IC communicates with the main processor of the ECM via a serial port interface. They both send data to each other. Interference on the SPI bus leads to non-plausible signals. These non-plausible signals, which persist even when the data is re-transmitted, are tracked by incrementing an internal error counter. A signal fault is set when the counter exceeds a calibrated threshold.






6.2 Comparison of initialization and mirror register
A further communication monitor compares the old value of the initialization register, which is backed up in a mirror register, with its current value after a rewrite. A plausibility fault is set after a calibrated period of time, if the current value of the initialization register isn't equal to that of its mirror register.






7. Low supply voltage of the CJ125 IC ICLSU
The CJ125 IC is specified for supply voltages > 9 V. It possesses a supply voltage detection module. Low supply voltages lead to faulty diagnosis at the voltage comparators. A minimum fault is set when the supply voltage drops below 9 V. The supply voltage monitor is aborted if the monitoring conditions are not fulfilled.






8. Electrical trimming ICLSU
Electrical trimming of the oxygen sensor is performed in order to determine and store the difference between the expected and the actual pump-current-proportional output voltage. This difference stems from hardware tolerances. Electrical trimming is carried out once after engine start and once in the idle mode during a calibrated period of time. A maximum fault is set when after electrical trimming the adaptation value for the corresponding curve (normal and rich) exceeds a calibrated maximum.

Monitoring conditions for electrical trimming
- engine start has finished
- engine is in idle mode.