Curiosii for ever!: Car repair manuals for everyone.

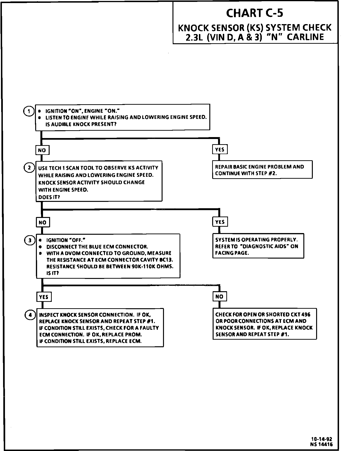
Knock Sensor - DTC Chart C5 Revised

NUMBER: 93-U-18
CORP.REF.NO: 216523
DATE: January 1993
SECTION: 6E3, V6

SUBJECT:
DIAGNOSTIC TROUBLE CODE (DTC 43) CHART C-5 AND ON-BOARD DIAGNOSTIC (OBD) SYSTEM CHECK

MODELS/YEARS:
1993 ACHIEVA WITH 2.3L
(VIN A, D, & 3) ENGINES

This bulletin updates Section 6E3 of the 1993 Achieva Service Manual. The updated pages represent engineering changes in the Knock Sensor (KS) System. Included with these pages are enhanced diagnostic charts. The pages are as follows:





6E3- A-9 On-board Diagnostic (OBD) System Check, Tech 1 Data





6E3- A-66 DTC 43 Knock Sensor (KS) Circuit Facing Page





6E3- A-67 DTC 43 Knock Sensor (KS) Circuit Chart





6E3- C5-2 Chart C-5 Knock Sensor (KS) System Check Facing Page





6E3- C5-3 Chart C-5 Knock Sensor (KS) System Check

Please mark a reference to this bulletin in your service manual.