Curiosii for ever!
: Car repair manuals for everyone.
Home
>>
Mitsubishi
>>
2006
>>
Galant V6-3.8L (6G75)
>>
Repair and Diagnosis
>>
Body and Frame
>>
Body Control Systems
>>
Testing and Inspection
>>
Scan Tool Testing and Procedures
>>
How to Use SWS Monitor
How to Use SWS Monitor
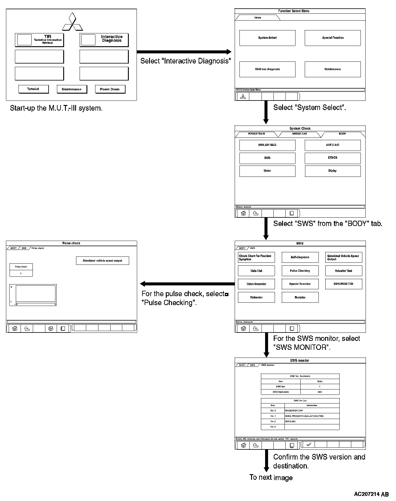
HOW TO USE SWS MONITOR
Part 1:
Part 2:
To carry out troubleshooting, operate scan tool MB991958 (M.U.T.-III Sub Assembly) as follows.