Curiosii for ever!: Car repair manuals for everyone.

Power Locks: Testing and Inspection





TROUBLESHOOTING

1. Lock function works but unlock function does not work. -> Since door unlock relay is malfunction, replace the door unlock relay.
2. Unlock function works but lock function does not work. -> Since door lock relay is malfunctioning, replace the door lock relay.
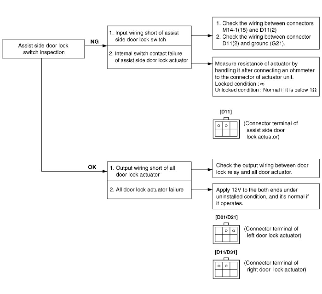
3. When Assist side knob is controlled, all doors locks, but when driver side knob is controlled, all doors do not lock.




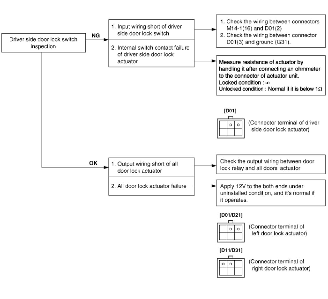
4. When driver side knob is controlled. All doors lock. But when the Assist side knob is controlled, all doors do not lock.




5. Both sides do not lock either.