Curiosii for ever!: Car repair manuals for everyone.

Diagnostic Circuit Check

Diagnostic Circuit Check:





NOTE: Check and correct any problems with vacuum hoses, electrical harness connections and routing before proceeding with this check.

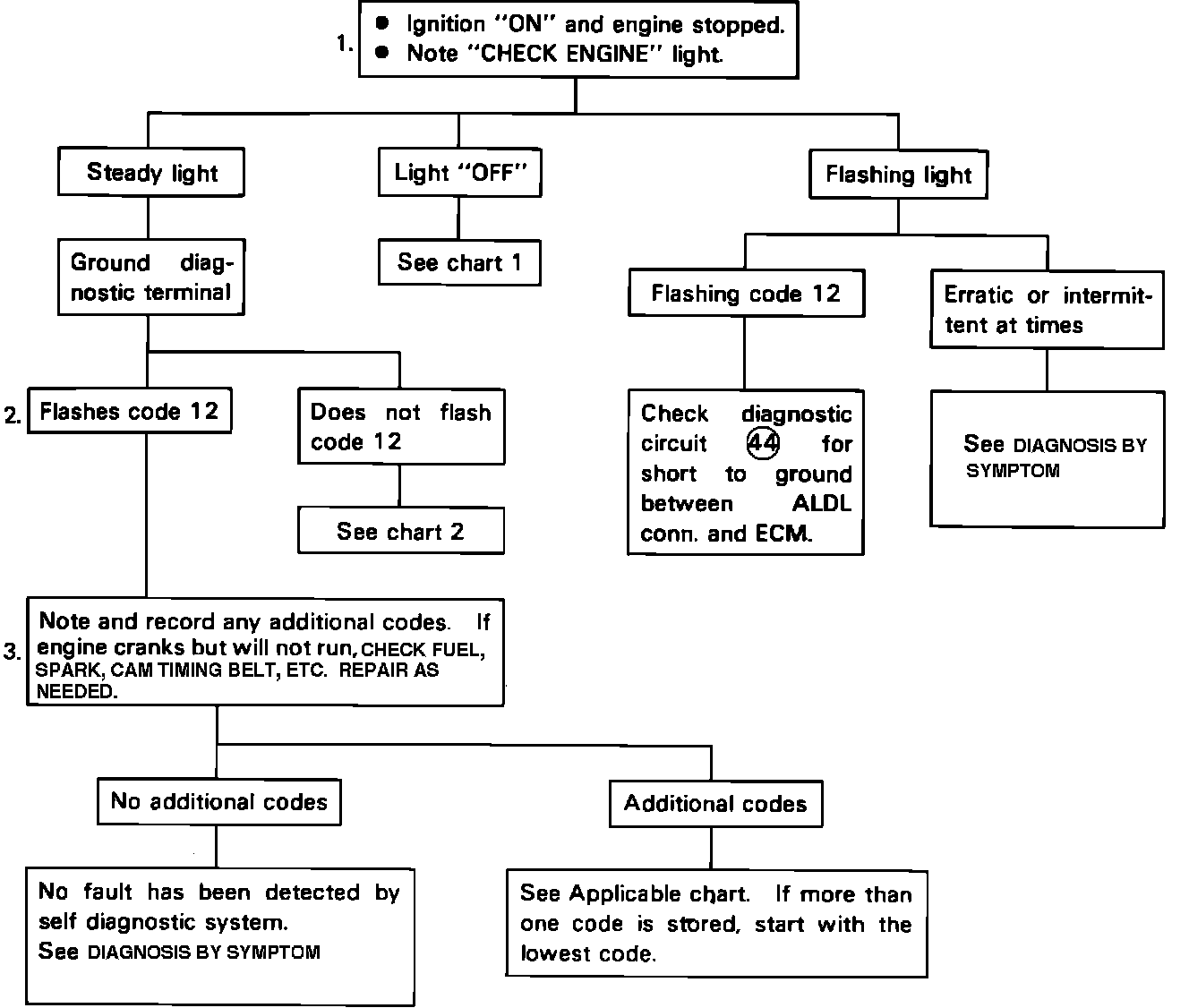
The Diagnostic Circuit Check ensures that the on-board diagnostic system is functioning, determines the trouble codes to be displayed and guides diagnosis to other problem areas. The check is an organized approach for identifying problems originating with the electronic engine control system. The numbers on the diagnostic chart refer to the steps listed below:

1. A steady "Check Engine" light with ignition "ON" (engine not running) confirms battery and ignition voltage to the ECM.

Reading Trouble Codes:




Diagnostic Lead And "Check Engine" Light:





2. Connect together test terminals near the ECM. This will cause the light to flash code 12, indicating that "Diagnostic Mode" is working. Code 12 will flash three times, followed by any other codes stored in ECM memory. Each code will flash three times starting with the lowest numbered code and then repeat starting with code 12. If there are no other codes, code 12 will flash repeatedly until the test terminals are disconnected or the engine is started.

3. Record any codes displayed except 12. If the problem is "Engine Cranks But Will Not Run," refer to the appropriate troubleshooting procedures.

4. If no additional codes were displayed, see DIAGNOSIS BY SYMPTOM.

5. Make necessary road tests in a safe manner. If available, use a chassis dynamometer.

For Diagnostic Circuit Check Charts, refer to DIAGNOSTIC CHARTS.