Curiosii for ever!
: Car repair manuals for everyone.
Home
>>
Infiniti
>>
2012
>>
M56 V8-5.6L (VK56VD)
>>
Repair and Diagnosis
>>
Body and Frame
>>
Seats
>>
Memory Positioning Systems
>>
Description and Operation
>>
Memory Function
>>
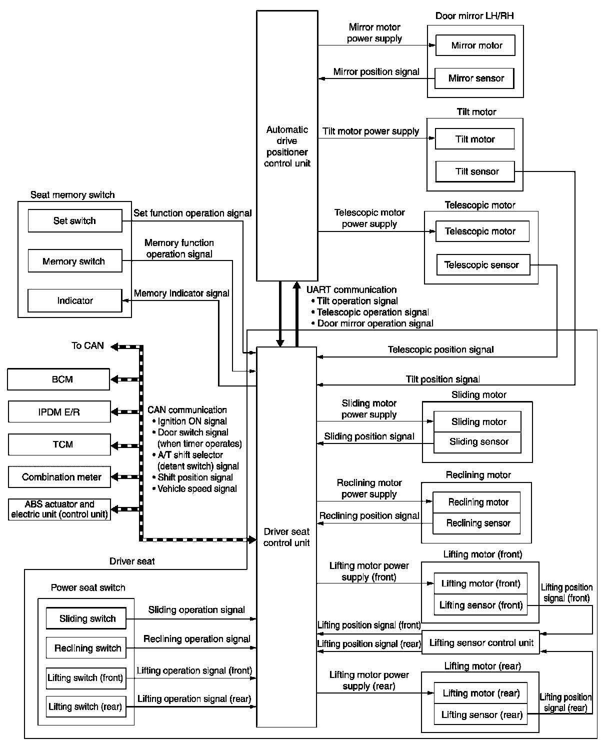
System Diagram
System Diagram
SYSTEM
MEMORY FUNCTION : System Diagram