Curiosii for ever!: Car repair manuals for everyone.

BOSE Audio With Navigation





DIAGNOSIS SYSTEM (AV CONTROL UNIT)


Diagnosis Description


MULTIFUNCTION SWITCH AND PRESET SWITCH SELF-DIAGNOSIS FUNCTION
The ON/OFF operation (continuity) of each switch in the multifunction switch and preset switch can be checked.

Self-diagnosis mode
- Press the "BACK" switch and the "UP" switch of the 8-direction switches within 10 seconds after turning the ignition switch from





OFF to ACC and hold them for 3 seconds or more. Then the buzzer sounds, all indicators of the preset switch illuminate, and the self-diagnosis mode starts.
- The continuity of each switch at the ON position can be checked by pressing the switch. The buzzer sounds if the switch is normal.

CAUTION:
The hazard switch and CD eject switch cannot be checked.

Finishing self-diagnosis mode
Self-diagnosis mode is canceled when turning the ignition switch OFF.

MULTI AV SYSTEM ON BOARD DIAGNOSIS FUNCTION
- The AV control unit diagnosis function starts up with multifunction switch operation and the AV control unit performs a diagnosis for each unit in the system during the on board diagnosis.
- Perform a CONSULT-III diagnosis if the on board diagnosis does not start, e.g., the screen does not display anything, the multifunction switch does not function, etc.

ON BOARD DIAGNOSIS

Description
- The trouble diagnosis function has a self-diagnosis mode for conducting trouble diagnosis automatically and a confirmation/adjustment mode for operating manually.
- The self-diagnosis mode performs diagnoses on the AV control unit, connections between system components as well as connections between AV control unit and GPS antenna and between AV control unit and satellite radio antenna. Then it displays the diagnosis results on the display.
- The confirmation/adjustment mode allows the technician to check, modify or adjust the vehicle signals and set values, as well as to monitor the system error records and system communication status. The checking, modifying or adjusting generally require human intervention and judgment (the system cannot make judgment automatically).

On Board Diagnosis Item





STARTING PROCEDURE
1. Start the engine.
2. Turn the audio system OFF.





3. While pressing the "SETTING" button, turn the volume control dial clockwise or counterclockwise for 40 clicks or more. (When the self-diagnosis mode is started, a short beep will be heard.)
- Shifting from current screen to previous screen is performed by pressing "BACK" button.





4. The trouble diagnosis initial screen is displayed, and then the items of "Self Diagnosis" and "Confirmation/Adjustment" can be selected.

SELF-DIAGNOSIS MODE
1. Start the self-diagnosis function and select "Self Diagnosis".





- Self-diagnosis subdivision screen is displayed, and the self-diagnosis mode starts.
- The bar graph visible on the center of the self-diagnosis subdivision screen indicates progress of the trouble diagnosis.
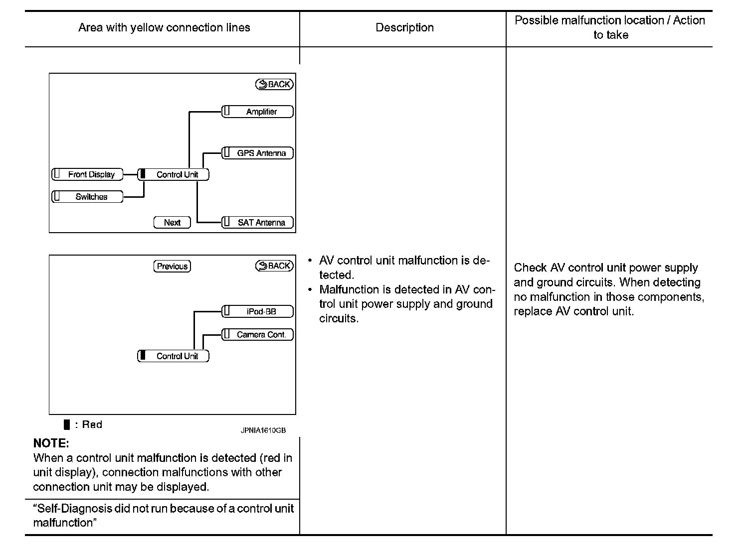
2. Diagnosis results are displayed after the self-diagnosis is completed. The unit names and the connection lines are color-coded according to the diagnostic results.







Diagnosis results Unit Connection line
Normal Green Green
Connection malfunction Gray Yellow
Unit malfunction[Node] Red Green

- If multiple errors occur at the same time for a single unit, the screen switch colors are determined according to the following order of priority: red > gray.





- The comments of the self-diagnosis results can be viewed with a component in the diagnosis result screen.

Detection Range of Self-diagnosis Mode
- The self-diagnosis mode allows the technician to diagnose the connection in the communication line between AV control unit and each unit and the internal operation of the AV control unit.
- Because the start condition of diagnosis function is a switch operation, the on board diagnosis function cannot be started up if any malfunction is detected in the communication circuit between AV control unit and multifunction switch.

SELF-DIAGNOSIS RESULTS
Check the applicable display at the following table, and then repair the malfunctioning parts.

Self-diagnosis Result Chart





















CONFIRMATION/ADJUSTMENT MODE
1. Start the diagnosis function and select "Confirmation/Adjustment". The "confirmation/adjustment" mode indicates where each item can be checked or adjusted.





2. Select each switch on the "Confirmation/Adjustment" mode screen to display the relevant trouble diagnosis screen. Press the "BACK" switch to return to the initial "Confirmation/Adjustment" mode screen.

Display Diagnosis





The tint of the color bar indication is as per the following list if RGB signal error is detected.

R (red) signal error : Light blue (Cyan) tint
G (green) signal error : Purple (Magenta) tint
B (blue) signal error : Yellow tint


Vehicle Signals
A comparison check can be made of each actual vehicle signal and the signals recognized by the system.













Speaker Test
Select "Speaker Test" to display the speaker test screen. Press "Start" to generate a test tone in a speaker. Press "Start" again to generate a test tone in the next speaker. Press "End" to stop the test tones.






NOTE:
The frequency of test tone emitted from each speaker is as follows.

Tweeter : 3 kHz
Front speaker : 300 Hz
Rear speaker : 1 kHz

Climate Control
Refer to "HEATER and AIR CONDITIONING CONTROL SYSTEM" for details.

Navigation
STEERING ANGLE ADJUSTMENT





The steering angle output value detected with the gyroscope is adjusted.
SPEED CALIBRATION





During normal driving, distance error caused by tire wear and tire pressure change is automatically adjusted for by the automatic distance correction function. This function, on the other hand, is for immediate adjustment, in cases such as driving with tire chain fitted on tires.
XM SAT SUBSCRIPTION STATUS





The XM NavTraffic subscription status can be checked.

Error History
The self-diagnosis results are judged depending on whether any error occurs from when "Self-diagnosis" is selected until the self-diagnosis results are displayed.
However, the diagnosis results are judged normal if an error has occurred before the ignition switch is turned
ON and then no error has occurred until the self-diagnosis start. Check the "Error Record" to detect any error that may have occurred before the self-diagnosis start because of this situation.
The error record displays the time and place of the most recent occurrence of that error. However, take note of the following points.
- If there is a malfunction with the GPS antenna circuit board in the AV control unit, the correct date and time of occurrence may not be able to be displayed.
- Place of the error occurrence is represented by the position of the current location mark at the time an error occurred. If current location mark has deviated from the correct position, then the place of the error occurrence cannot be located correctly.
- The frequency of occurrence is displayed in a count up manner. The actual count up method differs depending on the error item.
Count up method A
- The counter resets to 0 if an error occurs when ignition switch is turned ON. The counter increases by 1 if the condition is normal at a next ignition switch ON cycle.
- The counter upper limit is 39. Any counts exceeding 39 are ignored." The counter can be reset (no error record display) with the "Delete log" switch or CONSULT-III.
Count up method B
- The counter increases by 1 if an error occurs when ignition switch is ON. The counter will not decrease even if the condition is normal at the next ignition switch ON cycle.
- The counter upper limit is 50. Any counts exceeding 50 are ignored. " The counter can be reset (no error record display) with the "Delete log" switch or CONSULT-III.










Error item
Some error items may be displayed simultaneously according to the cause. If some error items are displayed simultaneously, the detection of the cause can be performed by the combination of display items





















Vehicle CAN Diagnosis
- CAN communication status and error counter is displayed.





- The error counter displays "OK" if any malfunction was not detected in the past and displays "0" if a malfunction is detected. It increases by 1 if the condition is normal at the next ignition switch
ON cycle. The upper limit of the counter is 39.
- The error counter is erased if "Reset" is pressed.










- Displays the communication status between AV control unit (master unit) and each unit.
- The error counter displays "OK" if any malfunction was not detected in the past and displays "0" if a malfunction is detected. It increases by 1 if the condition is normal at the next ignition switch
ON cycle. The upper limit of the counter is 39.
- The error counter is erased if "Reset" is pressed.





Hands-free Phone
The hands-free phone reception volume adjustment, microphone and speaker test, and memory erase functions are also available.






Camera Cont.
The two functions of "Connection Confirmation" and "Adjust Offset of Rear View Camera" are available.
CONNECTION CONFIRMATION





The steering angle sensor, reverse signal and vehicle speed sensor can be inspected.





ADJUST OFFSET OF REAR VIEW CAMERA





Use this mode to adjust the guide line display position of the rearview monitor if necessary after removing the rear view monitor camera.

Bluetooth
Passkey confirmation/change





- The passkey of Bluetooth can be confirmed and changed.
- The passkey can be changed by four digits within 0 to 9.
Device name check/change





- The device name of Bluetooth can be confirmed and changed.
- The device name can be changed by sixteen digits within A to Z (small character can be used) and - (hyphen).

SAT
- Change Channel





- Any necessary channels required to receive traffic information from the satellite radio system can be set.
- Change Application ID





- Any application ID'-s required to receive traffic information from the satellite radio system can be set.

Delete Unit Connection Log
Deletes any unit connection records and error records from the AV control unit memory. (Clear the records of the unit that has been removed.)






Initialize Settings





Deletes data stored in HDD.