Curiosii for ever!
: Car repair manuals for everyone.
Home
>>
Infiniti
>>
2004
>>
Q45 V8-4.5L (VK45DE)
>>
Repair and Diagnosis
>>
Accessories and Optional Equipment
>>
Navigation System
>>
Service and Repair
>>
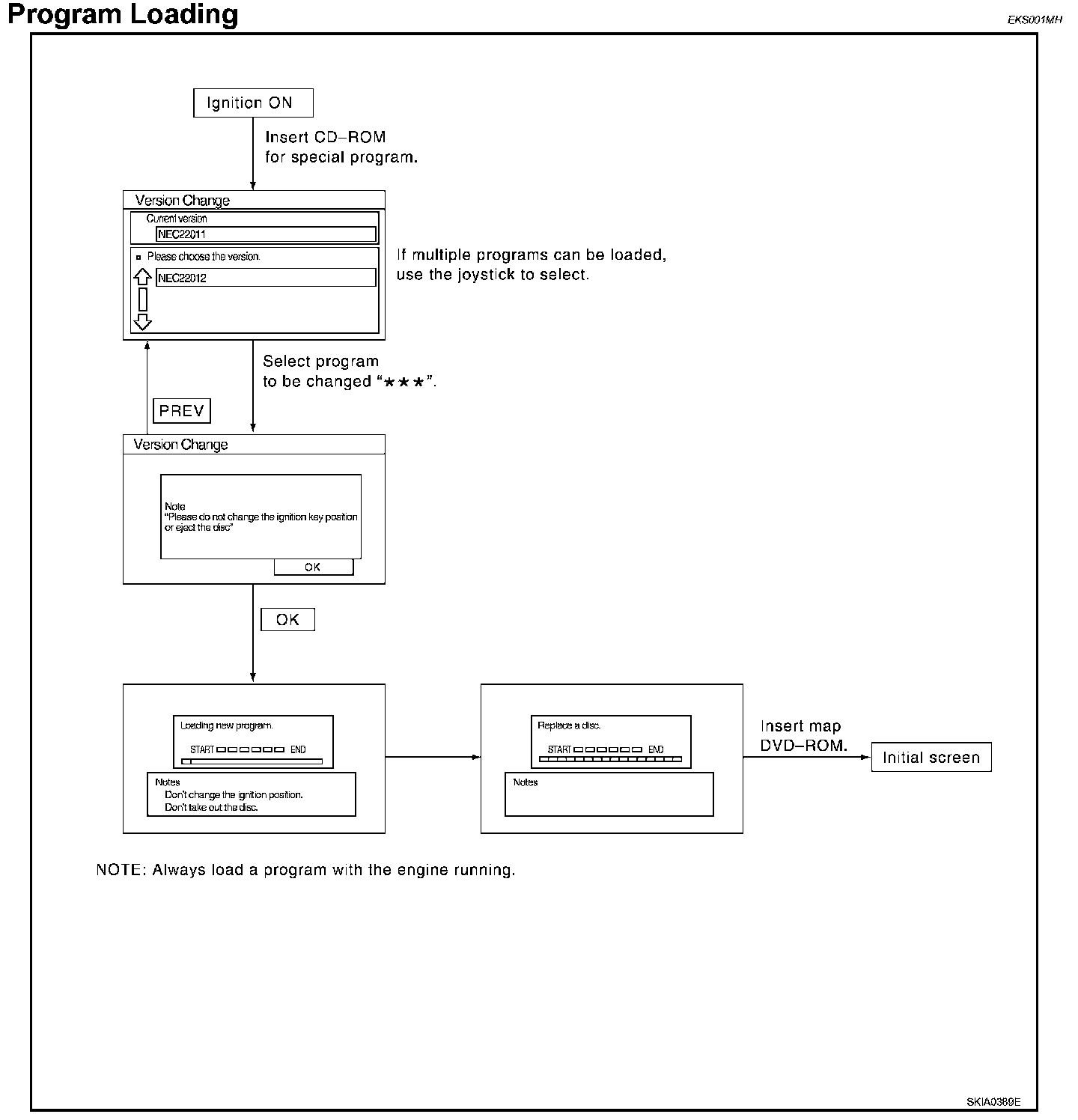
Program Loading
Program Loading
Program Loading: