Curiosii for ever!
: Car repair manuals for everyone.
Home
>>
Honda
>>
1996
>>
Prelude L4-2.3L DOHC (16 Valve)
>>
Repair and Diagnosis
>>
Powertrain Management
>>
Computers and Control Systems
>>
A/C Signal
>>
Testing and Inspection
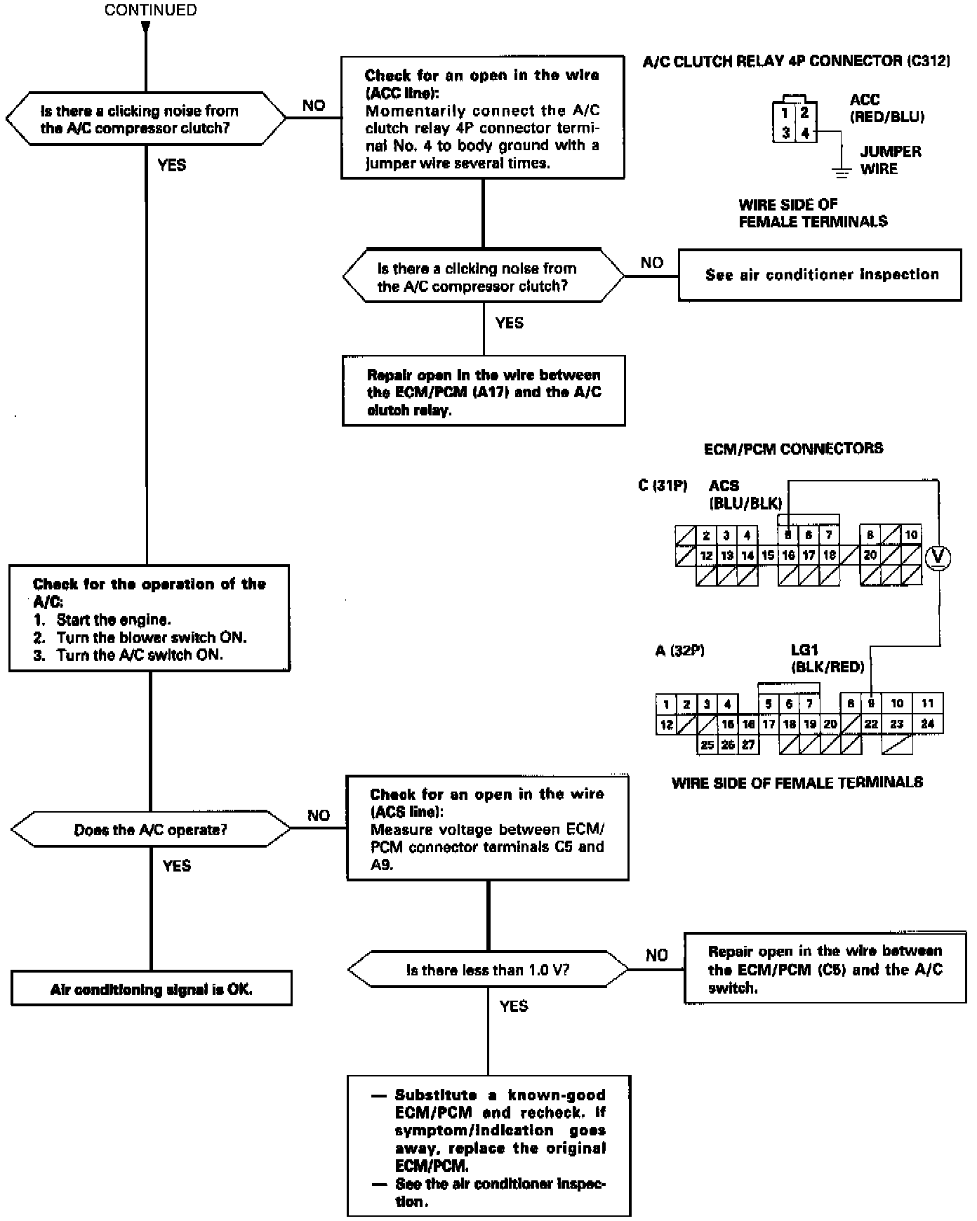
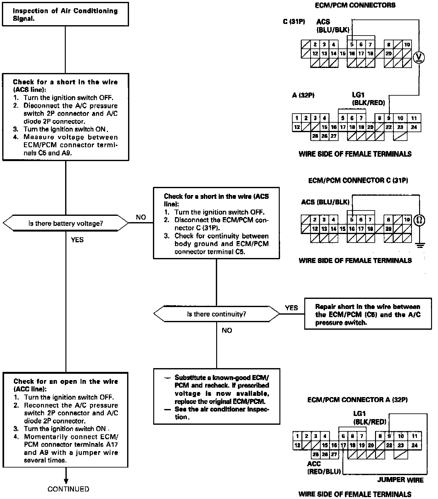
A/C Signal: Testing and Inspection
This signals the
ECM/PCM
when there is a demand for cooling from the air conditioning system.