Curiosii for ever!: Car repair manuals for everyone.

Charging System Light Test

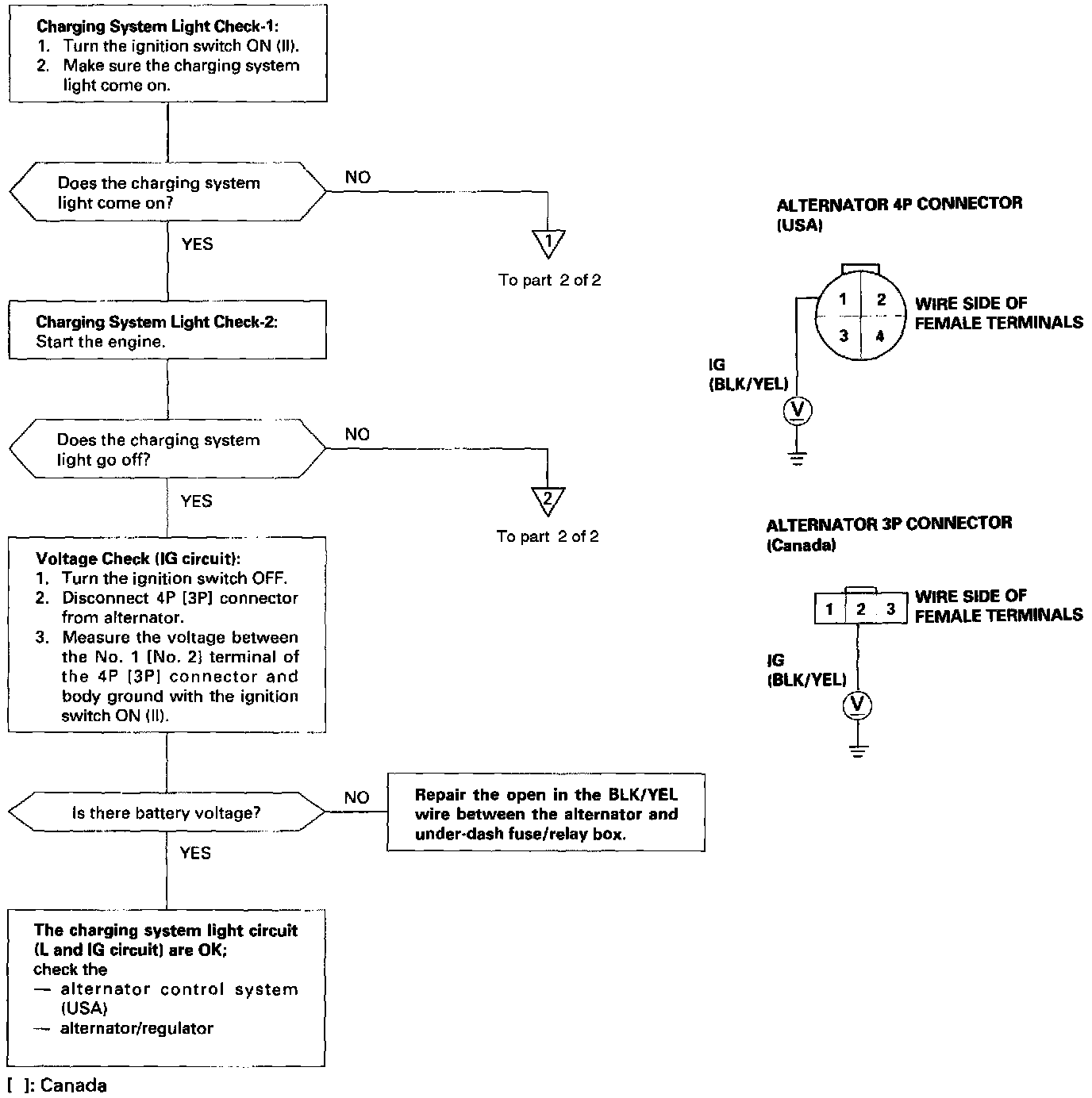
Troubleshooting-Charging System Light Test:




Troubleshooting-Charging System Light Test (Part 2 Of 2):




If the charging system light does not come ON or does not go OFF, or the battery is dead or low, test the following items in the order listed below:

1. Battery
2. Charging system light
3. Voltage
4. Alternator control system (USA)
5. Alternator/regulator