Curiosii for ever!
: Car repair manuals for everyone.
Home
>>
Honda
>>
1996
>>
Civic Sedan L4-1.6L SOHC (VTEC)
>>
Repair and Diagnosis
>>
Powertrain Management
>>
Computers and Control Systems
>>
Testing and Inspection
>>
Component Tests and General Diagnostics
>>
Idle Control System
>>
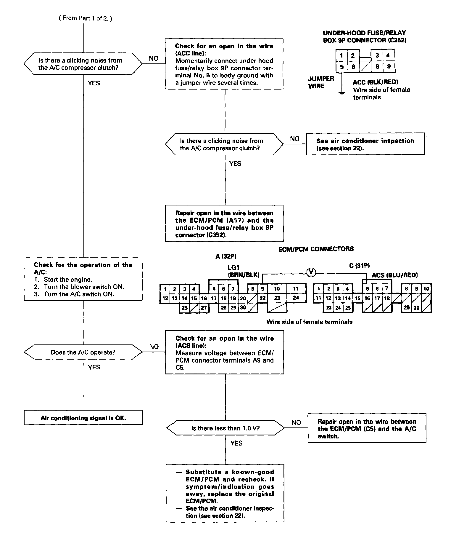
Air Conditioning Signal
Air Conditioning Signal
Part 1 Of 2:
Part 2 Of 2:
This signals the
ECM/PCM
when there is a demand for cooling from the air conditioning system.