Curiosii for ever!: Car repair manuals for everyone.

Oxygen Sensor: Testing and Inspection

Heated Oxygen Sensor Testing:






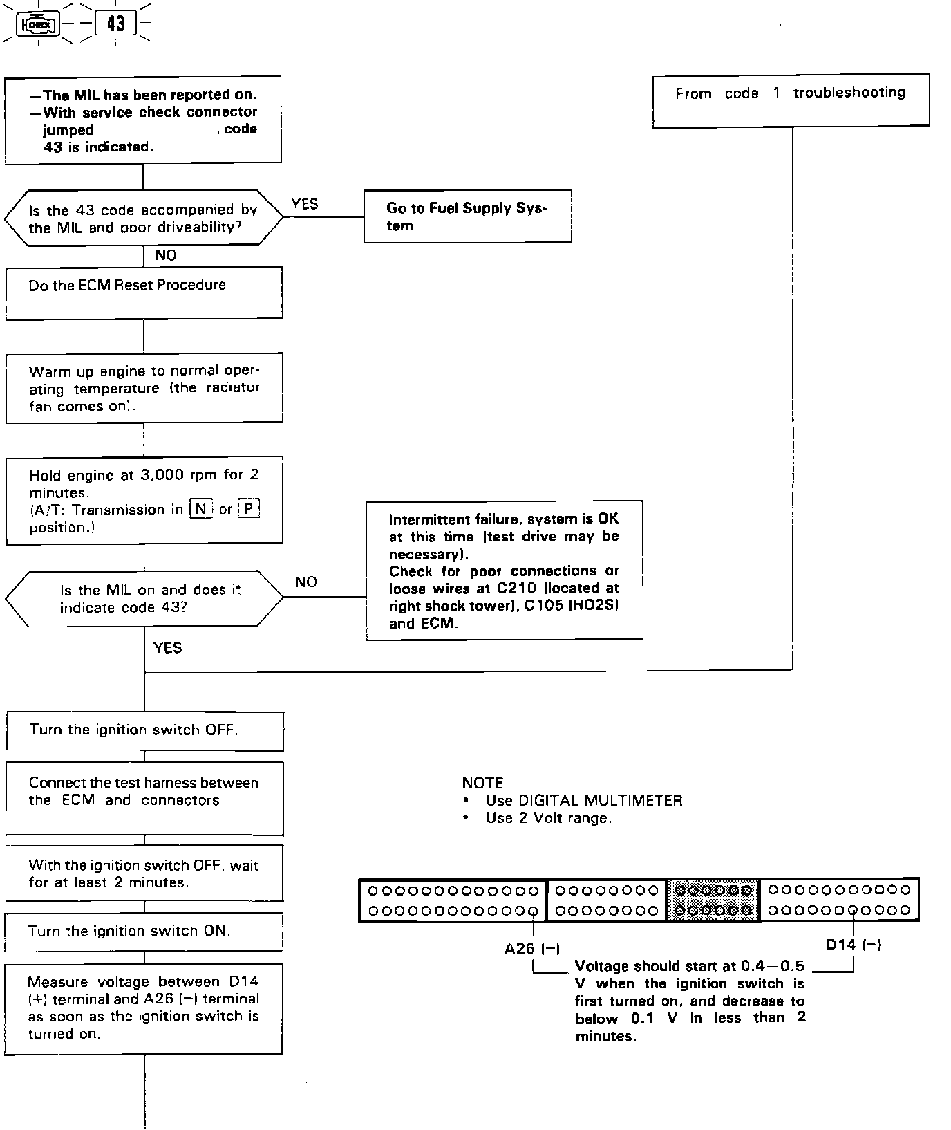
OXYGEN SENSOR INTERMITTENT FAILURE TESTING


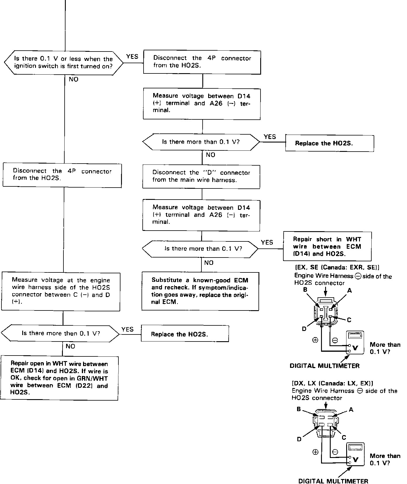
Heated Oxygen Sensor Heater Testing:




1 of 2

Heated Oxygen Sensor Heater Testing:




2 of 2


OXYGEN SENSOR HEATER TESTING

Fuel Supply System Testing:




1 of 2

Fuel Supply System Testing:




2 of 2

OXYGEN SENSOR TESTING