Curiosii for ever!: Car repair manuals for everyone.

Emission Control Systems: Testing and Inspection

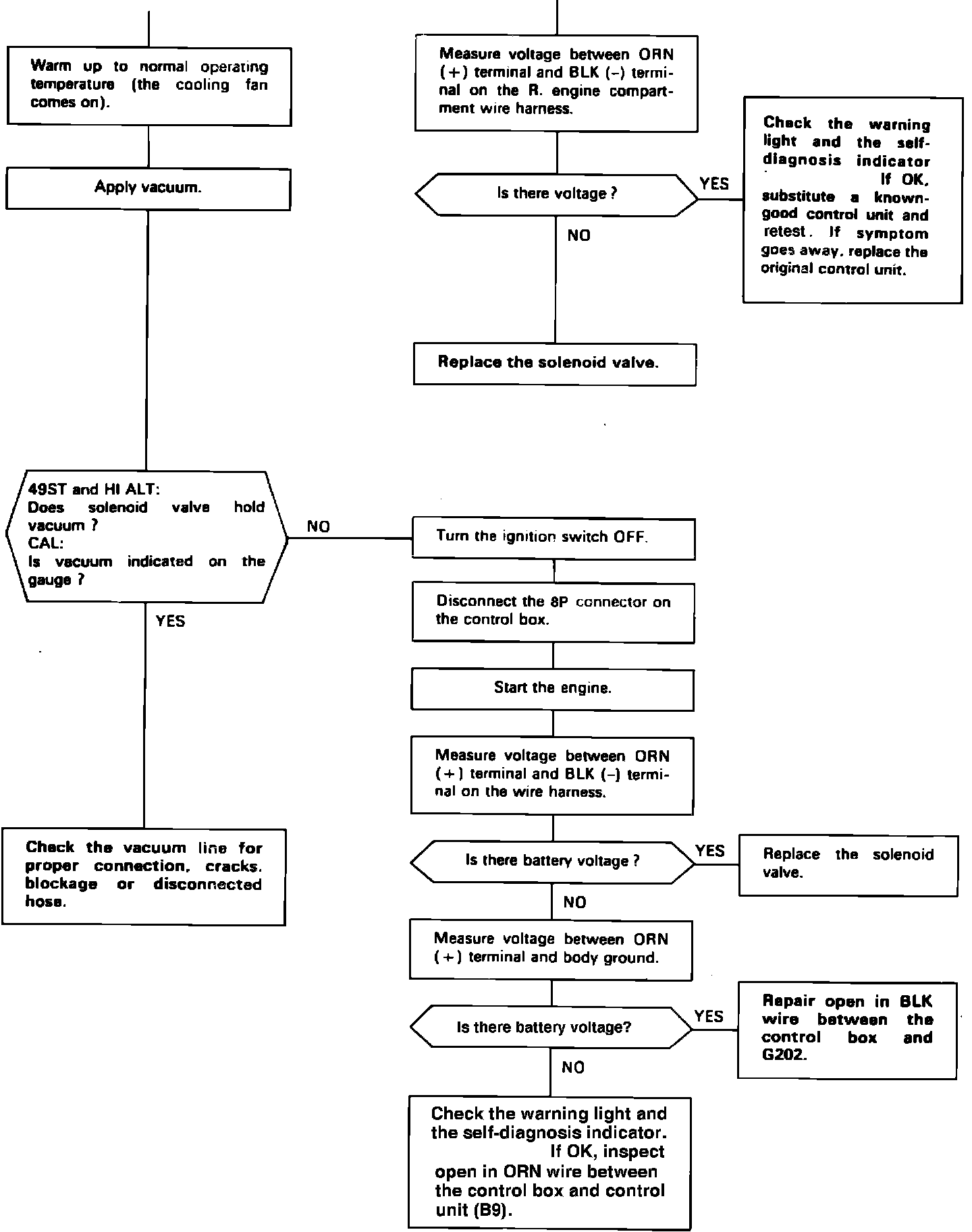
Fig. 27 Testing purge cut-off solenoid valve.:




Fig. 27 Testing purge cut-off solenoid valve.:




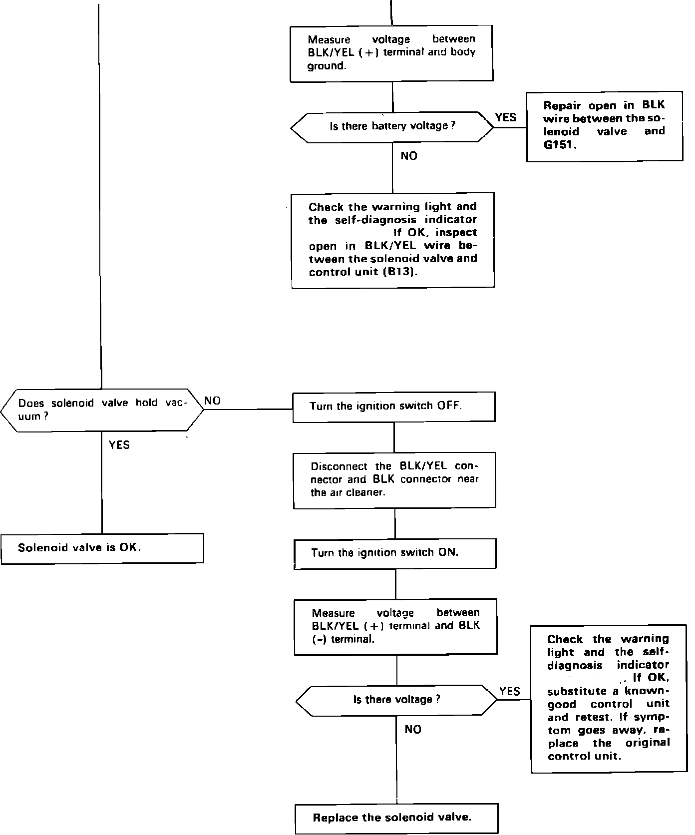
Fig. 28 Testing inner vent solenoid valve.:




Fig. 28 Testing inner vent solenoid valve.:




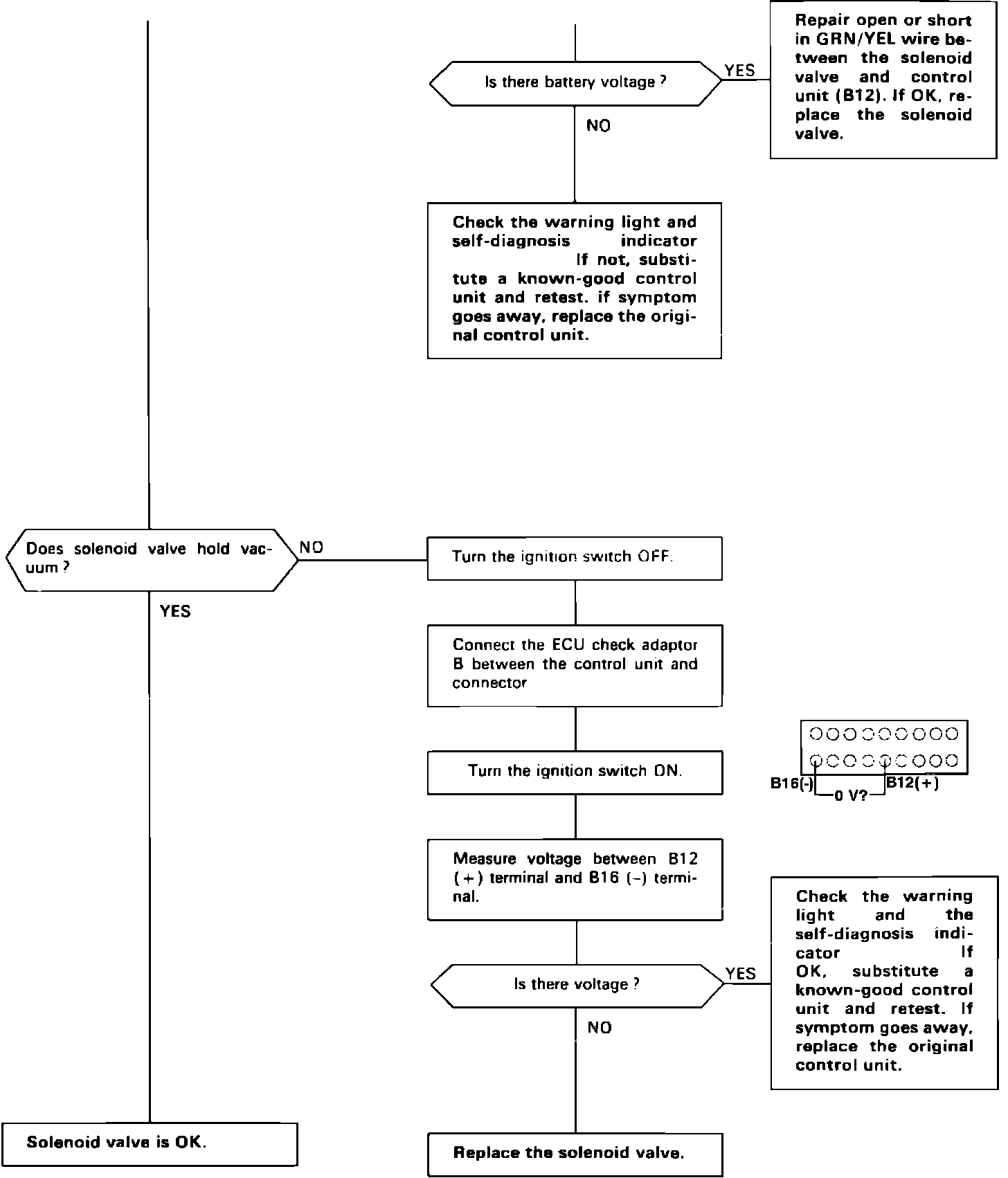
Fig. 29 Testing air vent cut-off solenoid valve.:




Fig. 29 Testing air vent cut-off solenoid valve.:





Cold Engine

Engine coolant temperature must be below 145°F.
1. Disconnect No. 19 vacuum hose at purge control diaphragm valve and connect vacuum pump/gauge to hose.
2. Start engine and allow to idle. There should be no vacuum.
3. If there is no vacuum, perform ``Hot Engine'' test.
4. If there is vacuum, test system components, Figs. 27 through 29.

Hot Engine

1. Disconnect No. 19 vacuum hose at purge control diaphragm valve and connect vacuum pump/gauge to hose.
2. Start engine and warm to normal operating temperature, then raise engine speed to 3500 RPM. There should be vacuum.
3. If there is no vacuum, test system components, Figs. 27 through 29.
4. If there is vacuum, disconnect vacuum pump/gauge and reconnect hose, then remove fuel filler cap.
5. Remove canister purge air hose from frame and connect hose to vacuum gauge.
6. Raise engine speed to 3500 RPM. Vacuum should appear on gauge within one minute.
7. If vacuum appears on gauge within one minute, proceed to step 10.
8. If there is no vacuum, disconnect vacuum gauge and install fuel filler cap.
9. Remove charcoal canister and inspect for damage, replacing as necessary. If canister is satisfactory, proceed to step 10.
10. Stop engine and disconnect hose from canister PCV fitting.
11. Connect vacuum pump to canister PURGE fitting and apply vacuum. Vacuum should remain steady.
12. If vacuum drops, replace canister and repeat test.
13. Restart engine, then reconnect hose to canister PCV fitting.
14. If PURGE side vacuum does not drop to zero, replace canister and repeat test.
15. Connect vacuum pump to TANK fitting. It should not hold vacuum.
16. If unit holds vacuum, replace canister and repeat test.