Curiosii for ever!
: Car repair manuals for everyone.
Home
>>
Honda
>>
1987
>>
Accord L4-1955cc 2.0L SOHC 2-bbl
>>
Repair and Diagnosis
>>
Powertrain Management
>>
Computers and Control Systems
>>
Testing and Inspection
>>
Component Tests and General Diagnostics
>>
Input Troubleshooting
>>
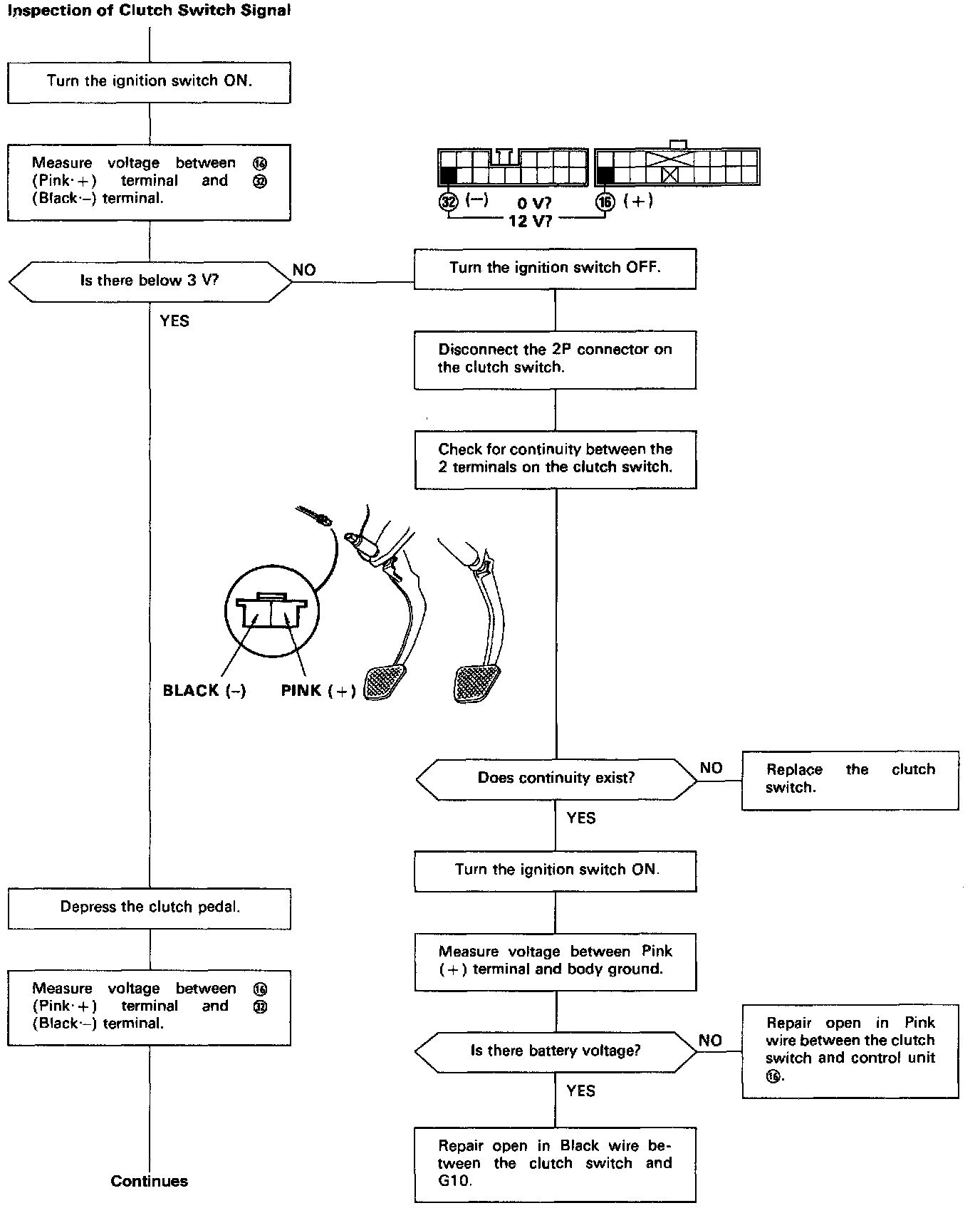
Clutch Switch Signal
Clutch Switch Signal
This signals the
[1]
[2]
control unit
when the clutch is engaged.