Curiosii for ever!: Car repair manuals for everyone.

Engine Controls - Aftermarket Modification Information

TSB 10-2-6

02/15/10

AFTERMARKET POWERTRAIN CONTROL MODULE
CALIBRATION, NON-FACTORY MODIFICATION OR
AFTERMARKET COMPONENTS

FORD:
2010 Taurus, Flex

LINCOLN:
2010 MKS, MKT

ISSUE
Some 2010 Taurus, Flex, MKS and MKT vehicles equipped with an EcoBoost engine may have unauthorized aftermarket modifications to the powertrain hardware and/or calibration which may result in exceeding component design limits. Such modifications could cause damage to the powertrain and/or void the factory powertrain warranty.

ACTION
Review Service Procedure

SERVICE PROCEDURE

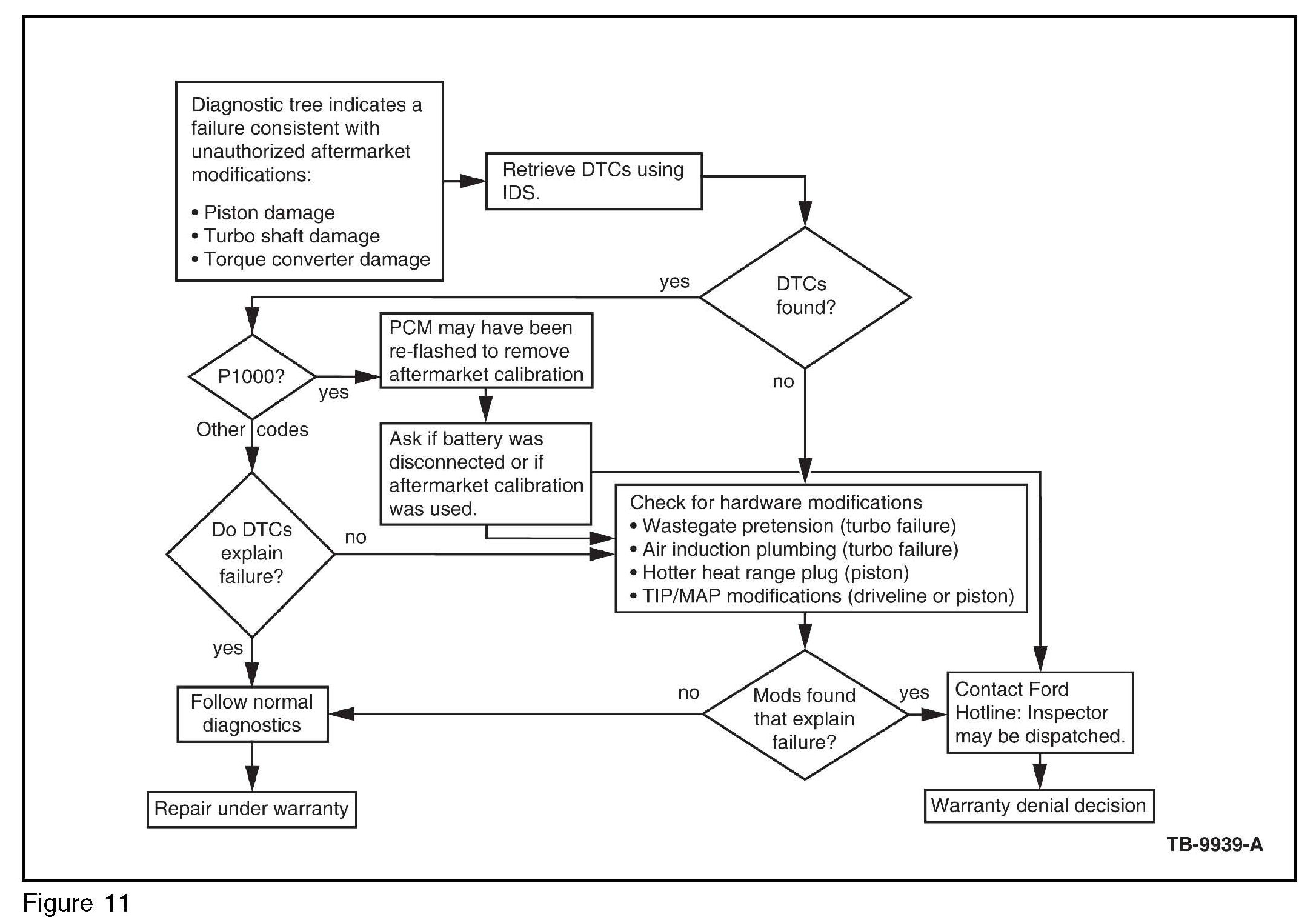
Unauthorized calibration modifications may or may not be detectable using standard tools (Integrated Diagnostic System (IDS), Portable Diagnostic Software (PDS), NGS+ VCM). Changes can be made to the calibration and flashed to the PCM through the OBD port. Physical modifications to the hardware may or may not be present. If aftermarket power/torque-increasing modifications are suspected, care should be taken to record and store the following items: Permanent Diagnostic Trouble Codes (DTCs), Pending DTCs, Freeze Frame Data, Mode 6 and Mode 9 data. The data should be printed and attached to the repair order for later reference.

The DTCs, freeze frame data, Mode 6 and 9 data can be obtained by using the IDS, PDS or NGS+VCM under tool box selection. The Powertrain tab will provide the OBD Test Modes tab and Mode 6 and 9 data selection after the vehicle has been identified.

Attempting to increase the engine output via recalibrating the PCM may result in poor drivability, DTCs, or component failures. A partial list of calibration induced component failures is given below:

^ Piston damage.

^ Spark over-advanced (knock-induced damage).

^ Insufficient enrichment.

Excessive Cylinder Pressure:

^ Turbocharger damage.

Over-Speed:

^ Catalyst damage.

Over-Temperature/Melting:

^ Transmission, PTU, Torque converter damage.

Hardware Modifications:

The following list contains items that are frequently modified in an effort to increase the engines torque/power output. Modifying these items may, or may not improve the performance, but can lead to drivability issues, DTCs and possibly component failures:

^ Air induction system (air box, low pressure and high pressure air ducts).

The system may be particularly susceptible to flexible air ducts between the air filter and the compressors. Restrictions on either side of the compressor can result in over-speeding the turbo (Figures 5-6).

^ Wastegate actuator pre-tension.

The full load output of some turbocharged engines will increase if the wastegate spring pre-tension is increased. This is not the case with the EcoBoost engine. Adjusting the wastegate pre-tension out of the specified range can result in DTCs. A tamper evident paint dot has been applied to the wastegate actuator adjustment mechanism to make modifications more apparent.

^ Throttle inlet and intake manifold pressure sensors.

These sensors and the associated wiring should be inspected to verify they have not been modified.

^ Additional fuel injection devices.

The high pressure fuel system used for the EcoBoost engine will not support additional fuel flow beyond what the factory calibration requests. Inspect the engine for an additional aftermarket injector(s) located somewhere in the induction system to provided increased fuel flow.

^ PCV system modifications.

If the PCV system is modified (vented to atmosphere being the most common modification) it can result in a condition where oil gets past the turbine seal even on an undamaged, fully functional turbocharger. Oil in the exhaust system may not be sufficient evidence to identify a failed turbo if the PCV system has been compromised.

^ Compressor bypass modifications (a.k.a. blow-off valve, or anti-surge valve).

It is common to modify these components so they make more noise. If the aftermarket devices fail to seal properly when closed, elevated turbo speeds and compressor outlet temperatures will occur.

^ Exhaust air path/system.

Removal of catalysts or mufflers/resonators to reduce exhaust backpressure may result in over-speeding the turbo(s).

^ Thermostat modifications.





Blocking open the thermostat may reduce the coolant flow to the turbo chargers.

Review Engine Damage:





Piston Damage





Turbo Over-Speed Failure








Reviewing Transmission Or Driveline:





FCSD Trouble Shooting Guidelines Chart

WARRANTY STATUS: Information Only - Not Warrantable





Disclaimer