Curiosii for ever!: Car repair manuals for everyone.

Evaporative Emissions System: Testing and Inspection




INCORRECT OPERATION MAY CAUSE:

1. Poor idle, stalling, and poor driveability. Check for:

a. Inoperative purge valve.
b. Damaged vapor canister.
c. Hoses split, cracked, or not connected to the proper tubes.
d. Pinched or plugged hose(s).




2. Evidence of fuel loss or fuel vapor odor. Check for:

a. Liquid fuel leaking from fuel lines, or TBI unit.
b. Inoperative purge valve.
c. Disconnected, misrouted, kinked, deteriorated, damaged vapor hoses, or control hoses.

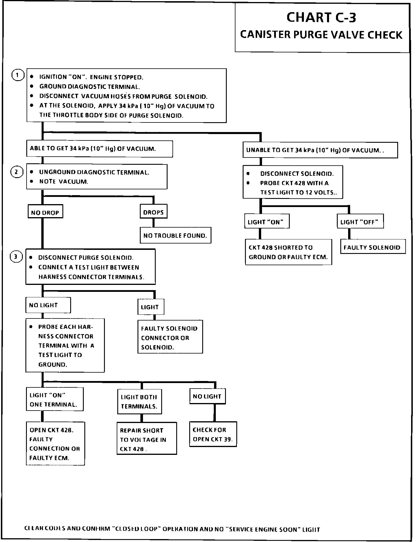
Chart C-3:




Wiring Diagram for Canister Purge:






CANISTER PURGE VALVE CHECK

CIRCUIT DESCRIPTION:

The canister purge is controlled by a solenoid that allows ported vacuum to purge the canister when energized. The ECM controls the ground to activate the solenoid. If the following conditions exists, while the engine is running, the canister purge solenoid is energized (purge ON).

1. The engine run time is more than one minute.
2. The coolant temperature is above 80~C or 176~F.
3. The vehicle speed is above 5 mph.
4. The throttle is off-idle.




TEST DESCRIPTION: The numbers below refer to circled numbers on the diagnostic chart.

1. This checks to see if the solenoid is opened or closed. It should be open (energized).
2. This completes the functional check by grounding the test terminal. This should normally de-energized the purge solenoid and allow the vacuum to drop.
3. This checks for a complete circuit. Normally there is ignition voltage on circuit 39, and the ECM provides the ground path on circuit 428. A shorted purge solenoid could cause an open circuit in the ECM.


NOTE: Once the test sequence is completed, clear codes and verify NO "SERVICE ENGINE SOON" light exists.



DIAGNOSTIC AIDS:

This describes the normal operation of the canister purge solenoid.
With the igniition "ON," engine off, and diagnostic test terminal not grounded, the canister purge solenoid will be energized. With the igniition "ON," engine off, and diagnostic test terminal grounded, the canister purge solenoid will be de-energized.