Curiosii for ever!: Car repair manuals for everyone.

Input EI72 - Throttle Switch Circuit

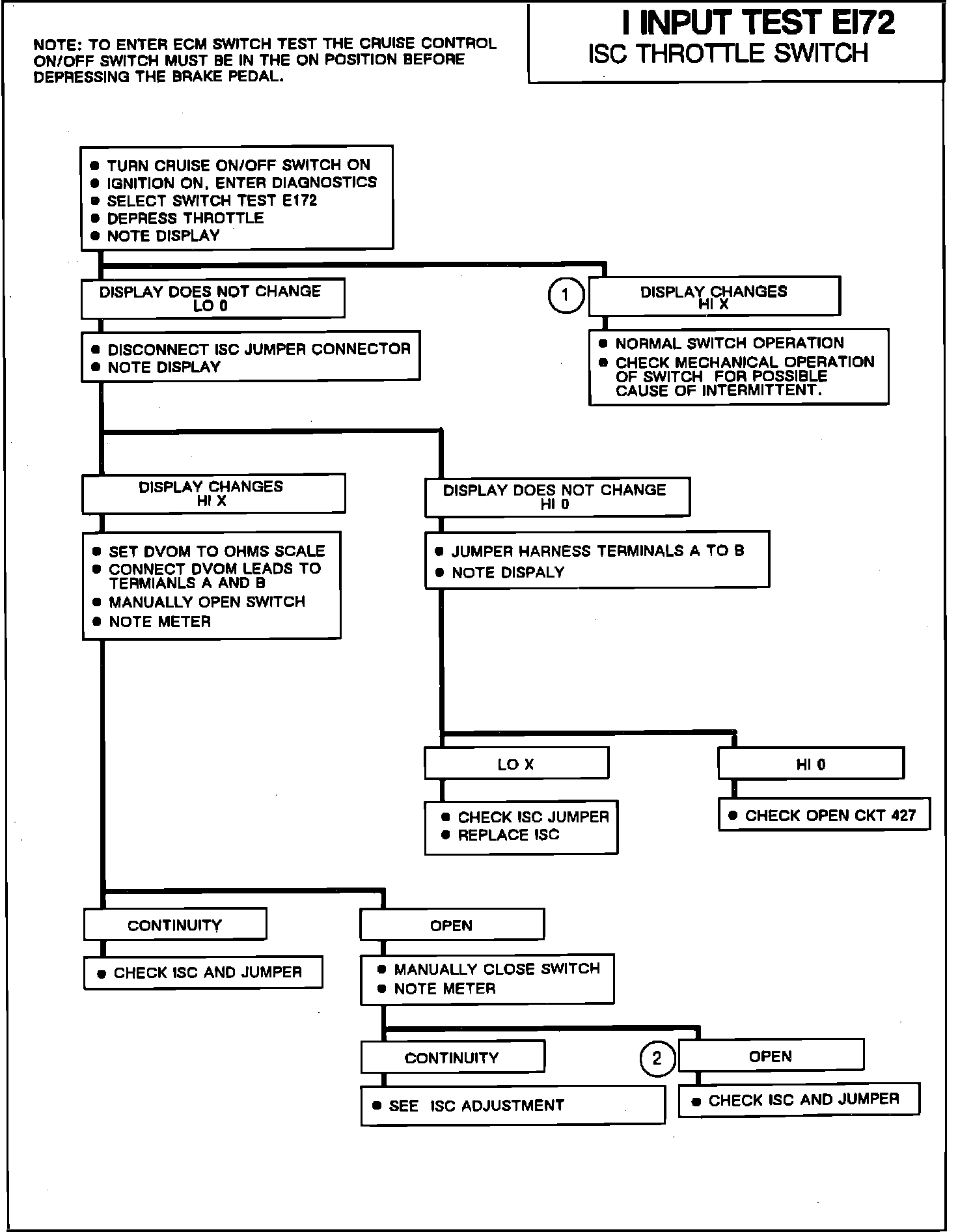
Input Test EI72:




ISC Circuit:





DISPLAY CONFIGURATION:

After the diagnostic trouble codes have been displayed, the Driver Information Center (DIC) will display "ECM?". Depress the HI blower button. The display will change to read PCM/ECM data. Depress the LO blower button. The display will change to read PCM/ECM inputs. Depress the HI blower button. The display will change to read C/C BRAKE EI70. Depress the LO blower button twice. The display will change to read LO 0 THROTTLE EI72. When the brake pedal is depressed and released the display will change to read HI X. The change from 0 to X indicates that the test has been successfully completed.

TEST DESCRIPTION:

This test detects the open and close of the nose switch of the Idle Speed Control (ISC) at terminal A7 of the PCM/ECM.

NOTES ON FAULT TREE:

1. HI indicates that the throttle nose switch is open. LO indicates that the switch is closed.

2. The throttle body must be removed to disconnect the ISC jumper from the ISC. An ohmmeter should be used to inspect the jumper for opens and shorts. The ISC throttle switch can also be checked with an ohmmeter for switch operation.