Curiosii for ever!
: Car repair manuals for everyone.
Home
>>
BMW
>>
2004
>>
325Ci Convertible (E46) L6-2.5L (M56)
>>
Repair and Diagnosis
>>
Powertrain Management
>>
PROM - Programmable Read Only Memory
>>
Technical Service Bulletins
>>
All Technical Service Bulletins
>>
Progman(R) - Programming/Coding/Individualization
>>
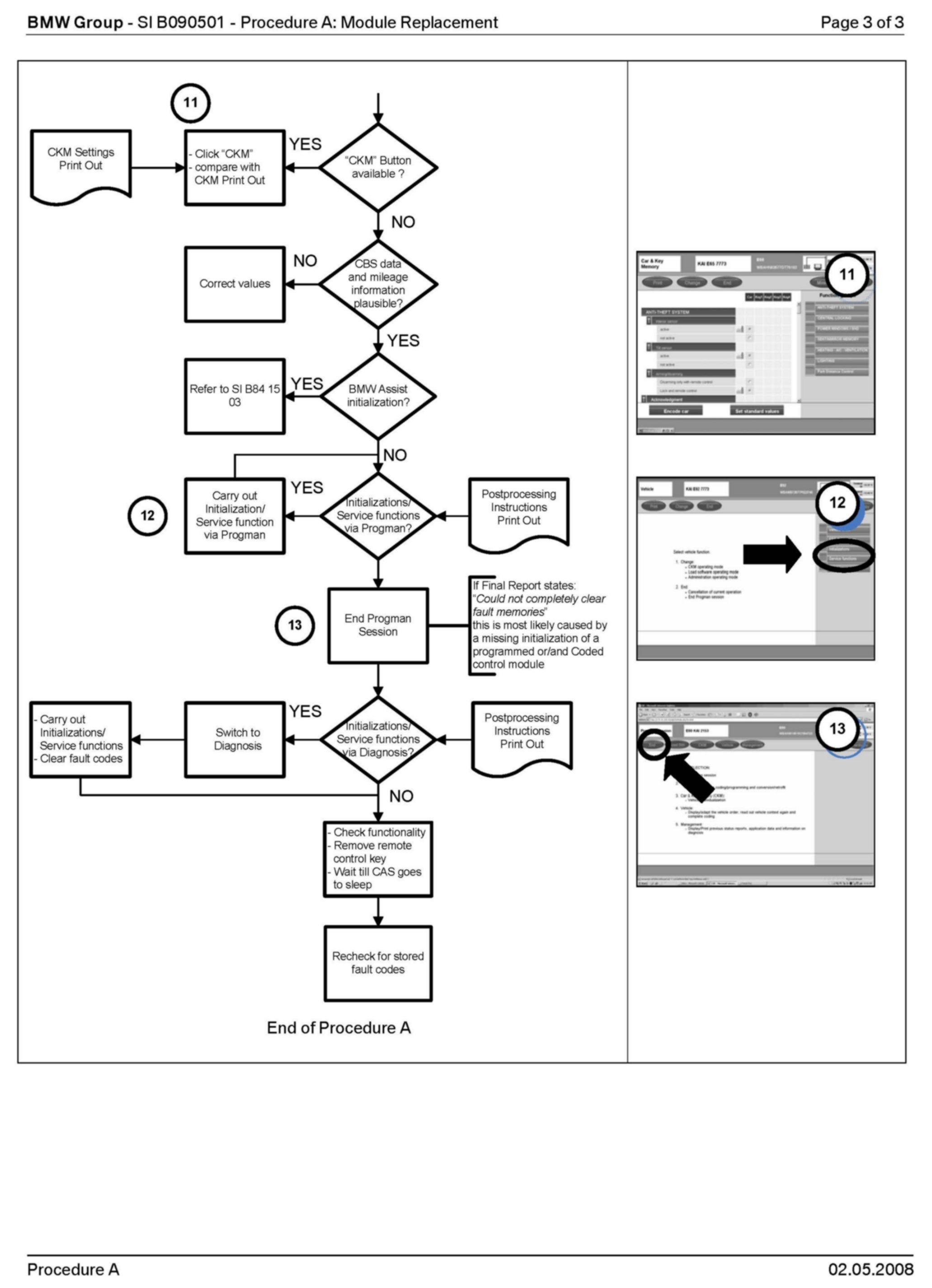
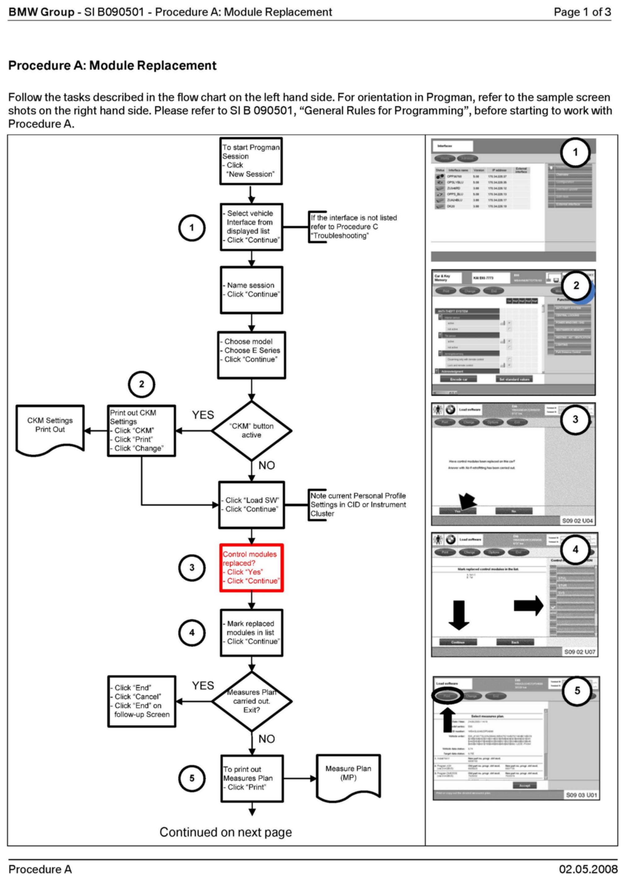
Procedure_A_Module_Replacement
Procedure_A_Module_Replacement