Curiosii for ever!
: Car repair manuals for everyone.
Home
>>
BMW
>>
2003
>>
745Li (E66) V8-4.4L (N62)
>>
Repair and Diagnosis
>>
Powertrain Management
>>
Computers and Control Systems
>>
Technical Service Bulletins
>>
All Technical Service Bulletins
>>
Progman(R) - Programming/Coding/Individualization
>>
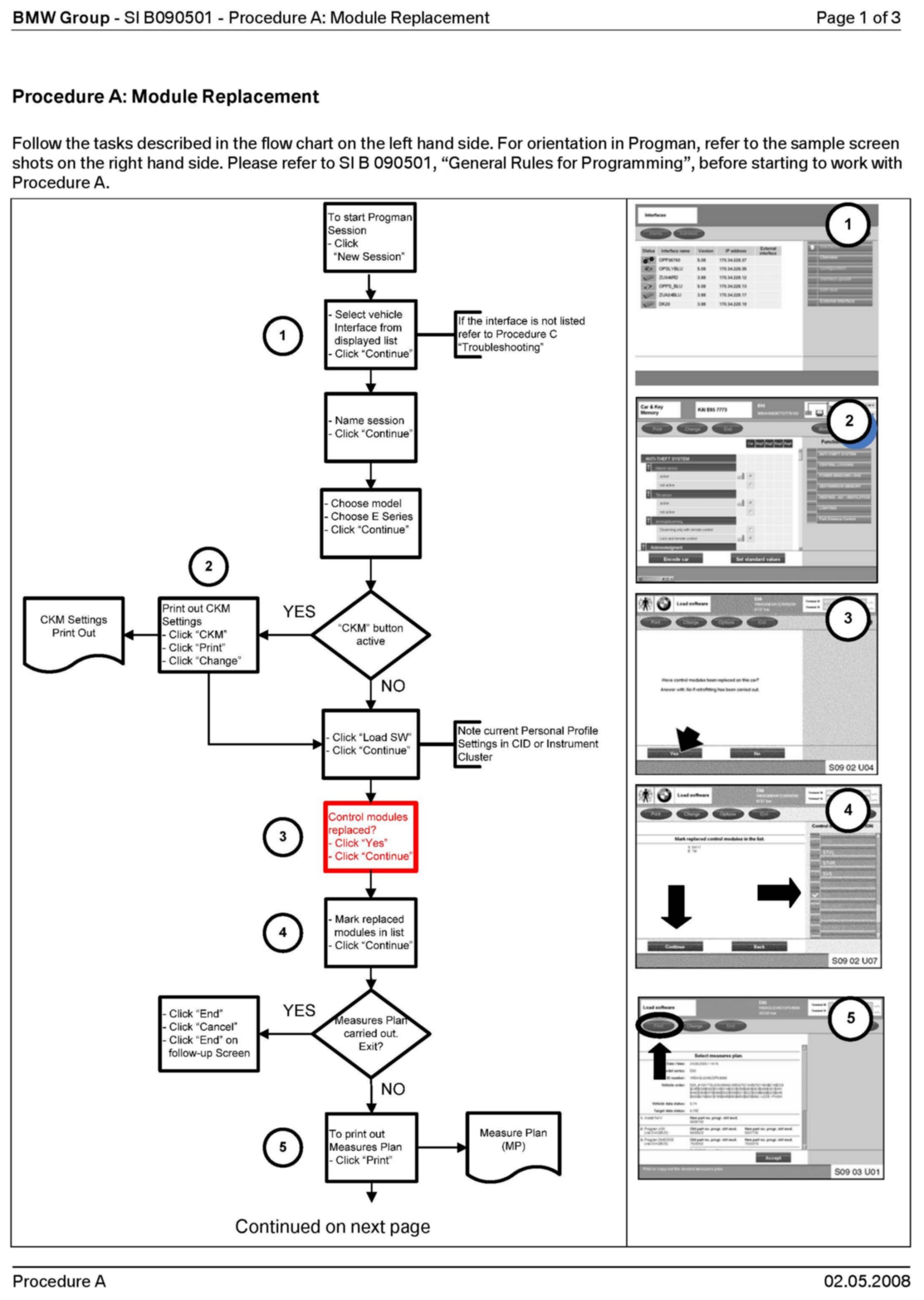
Procedure_A_Module_Replacement
Procedure_A_Module_Replacement