Curiosii for ever!: Car repair manuals for everyone.

Charging Circuit Troubleshooting


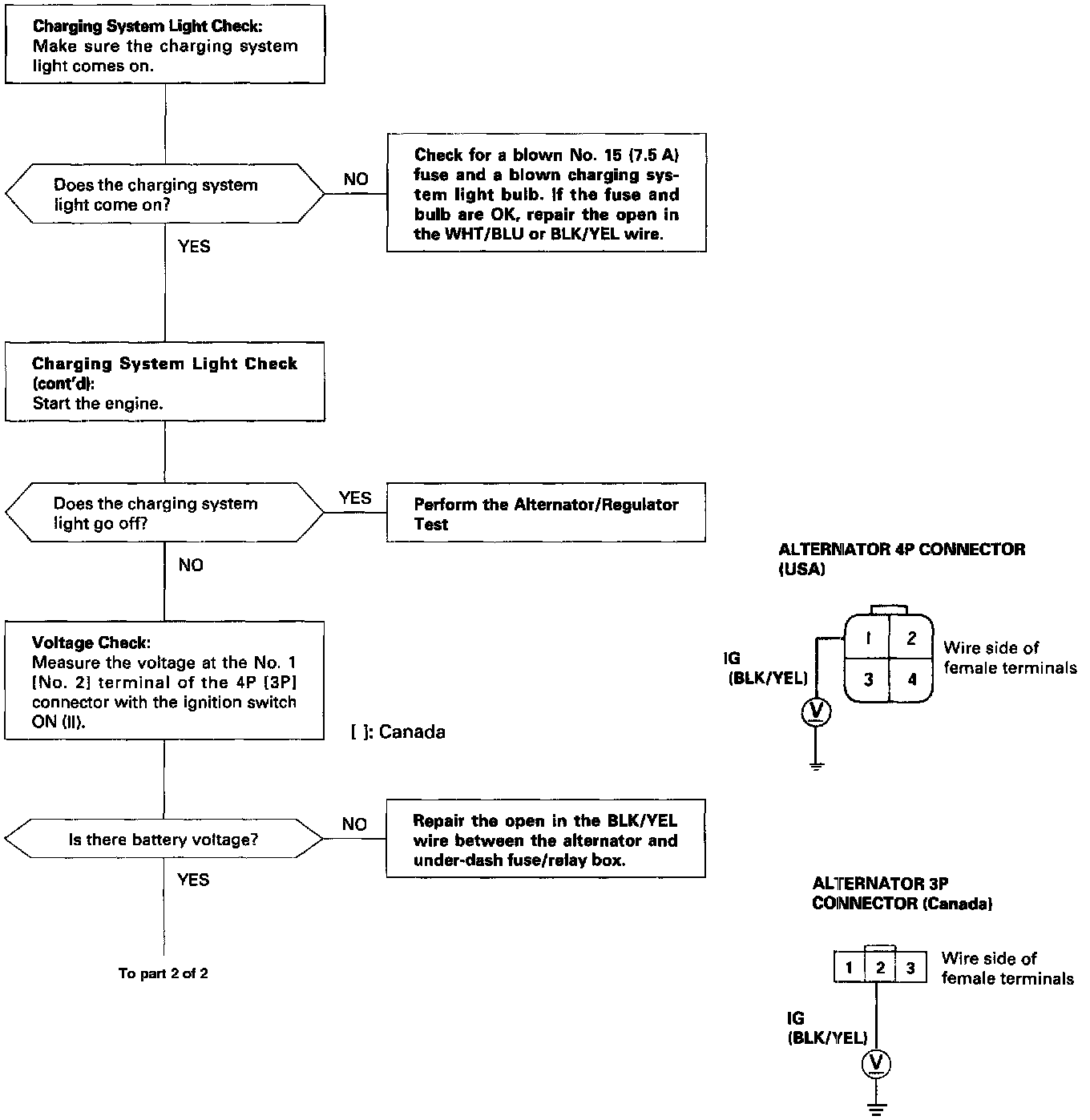
Charging System Troubleshooting (1 Of 2):




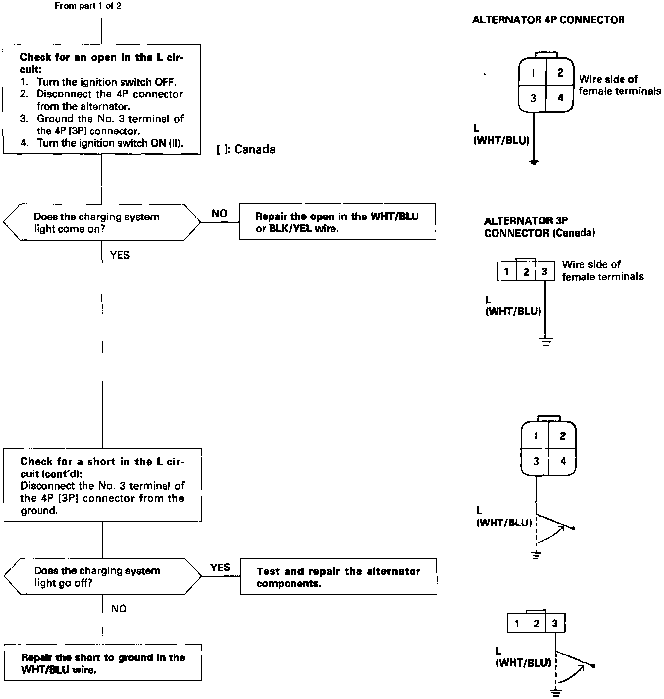
Charging System Troubleshooting (2 Of 2):






TROUBLESHOOTING / CHARGING SYSTEM
If the charging system light does not come ON or does not go OFF, or the battery is dead or low, test the following items in the order listed:

1. Battery.
2. Charging System Light.
3. Voltage.
4. Alternator Control System.
5. Alternator/Regulator.