Curiosii for ever!
: Car repair manuals for everyone.
Home
>>
Acura
>>
1998
>>
RL V6-3474cc 3.5L
>>
Repair and Diagnosis
>>
Body and Frame
>>
Seats
>>
Memory Positioning Systems
>>
Testing and Inspection
>>
Symptom Related Diagnostic Procedures
>>
Symptom Diagnostic Procedures
>>
Flowchart No. 1 - Fault In Ign. Switch or A/T Position Switch
Flowchart No. 1 - Fault In Ign. Switch or A/T Position Switch
Part 1 Of 3:
Part 2 Of 3:
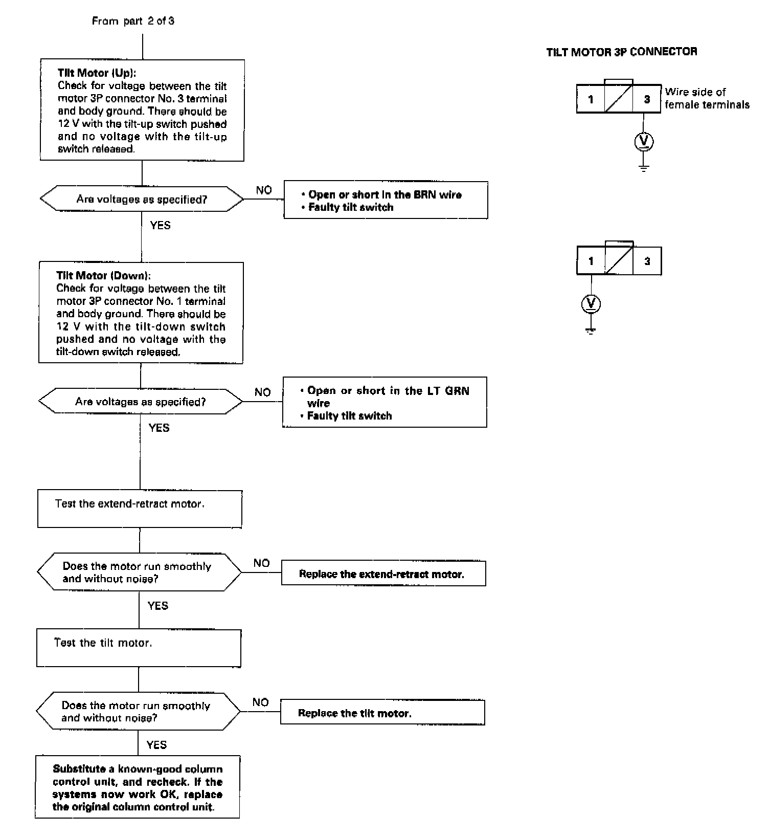
Part 3 Of 3: