Curiosii for ever!
: Car repair manuals for everyone.
Home
>>
Acura
>>
1998
>>
NSX V6-3.2L DOHC (VTEC)
>>
Repair and Diagnosis
>>
Powertrain Management
>>
Transmission Control Systems
>>
Testing and Inspection
>>
Component Tests and General Diagnostics
>>
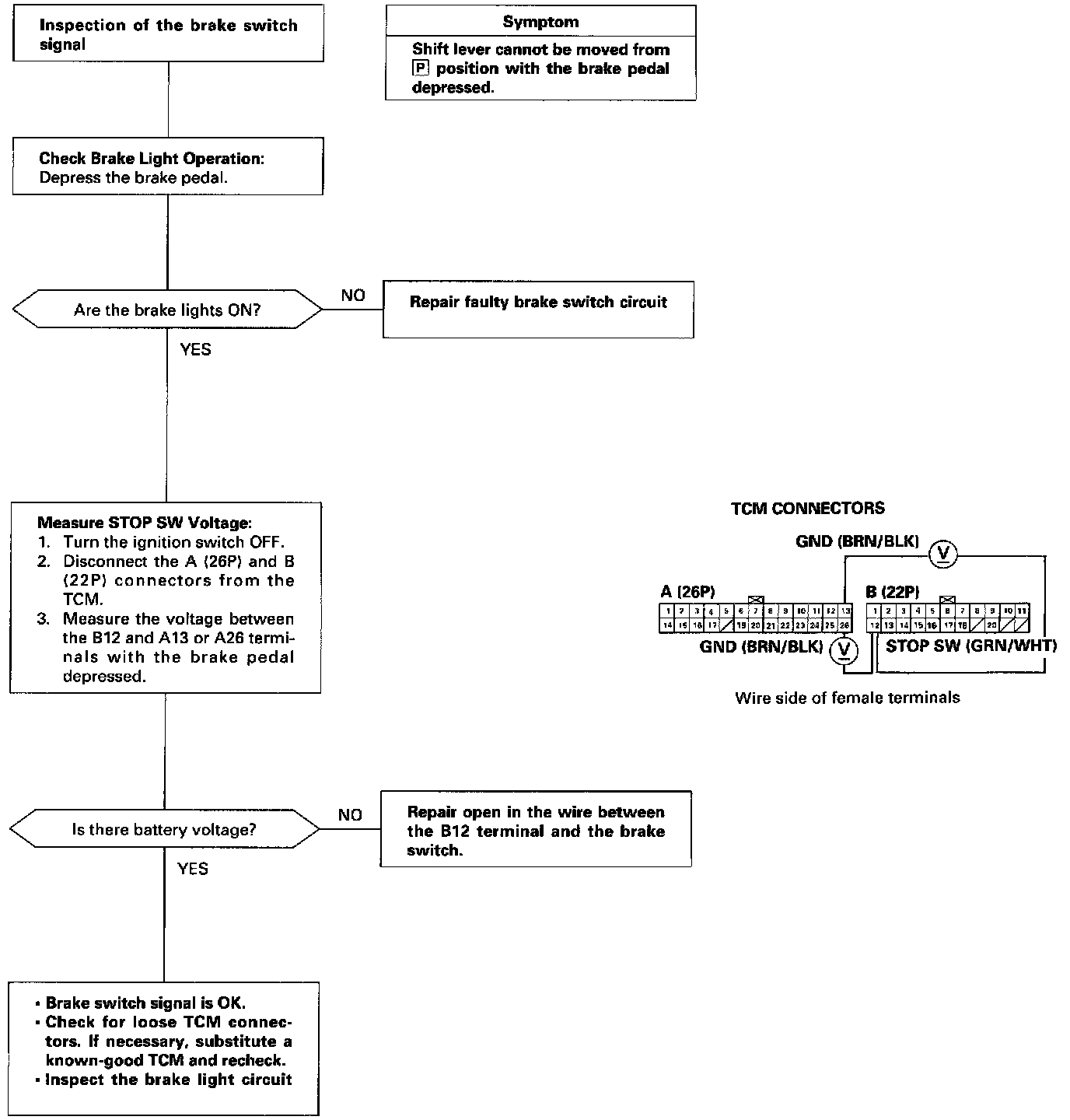
Brake Switch Signal Circuit Troubleshooting
Brake Switch Signal Circuit Troubleshooting