Curiosii for ever!
: Car repair manuals for everyone.
Home
>>
Acura
>>
1996
>>
NSX V6-3.0L DOHC
>>
Repair and Diagnosis
>>
Relays and Modules
>>
Relays and Modules - Powertrain Management
>>
Relays and Modules - Computers and Control Systems
>>
Main Relay (Computer/Fuel System)
>>
Testing and Inspection
>>
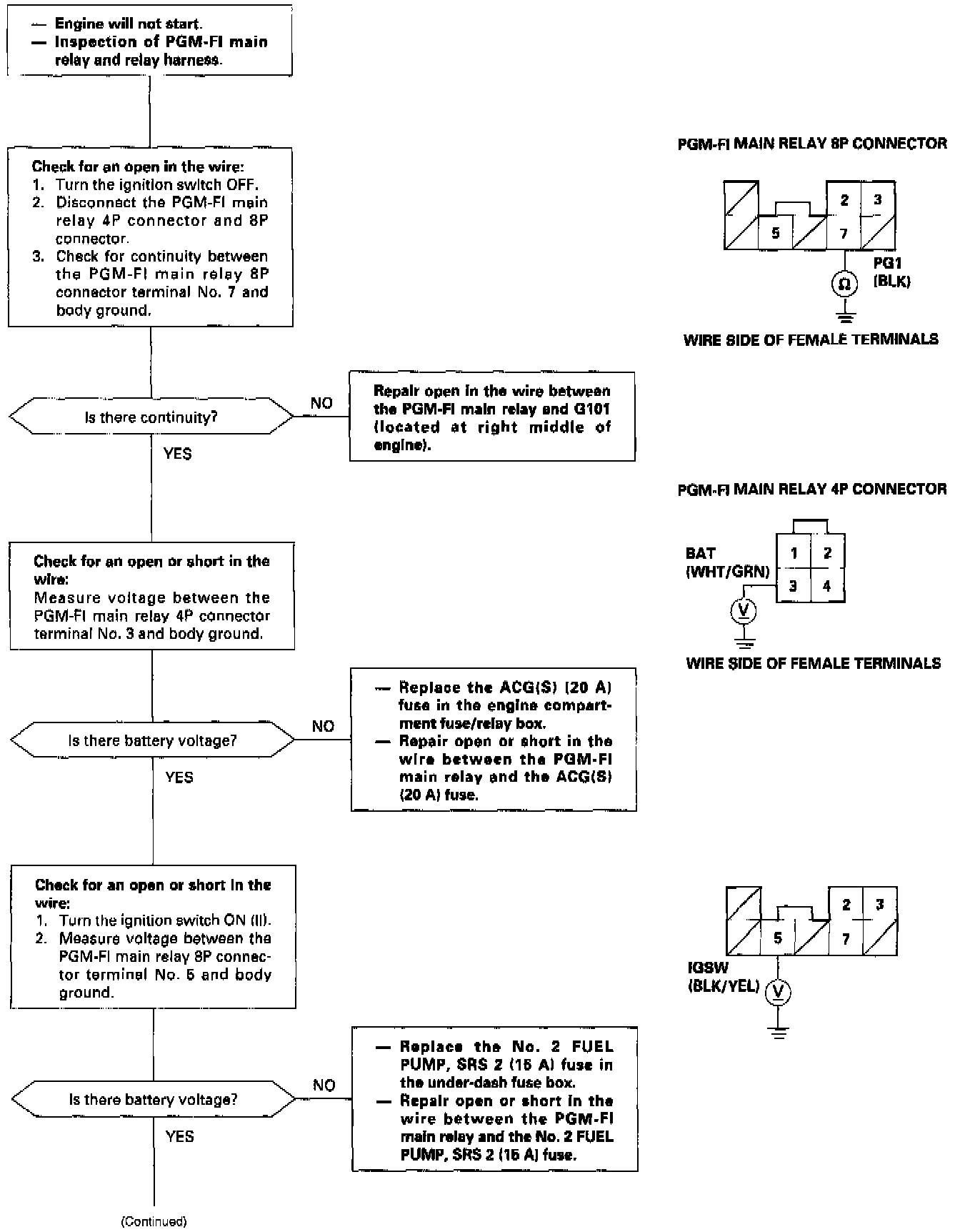
Troubleshooting Flowchart
Troubleshooting Flowchart