Curiosii for ever!: Car repair manuals for everyone.

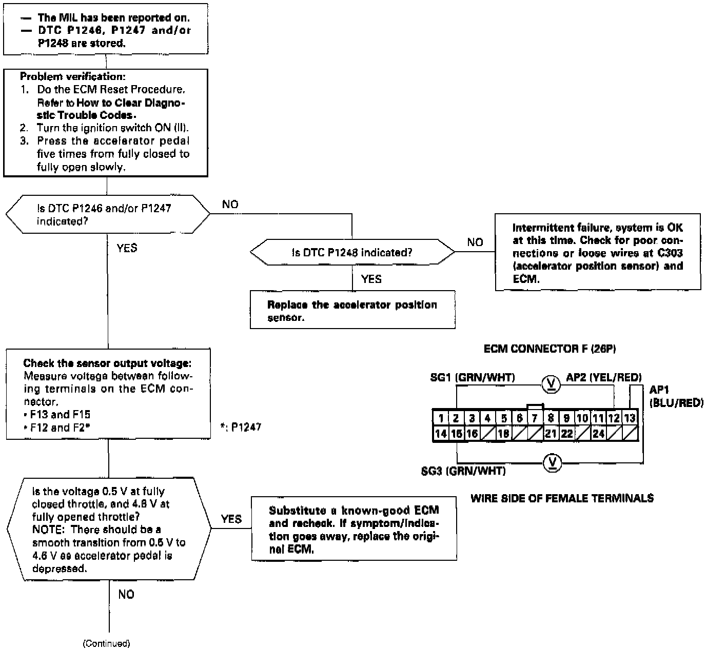
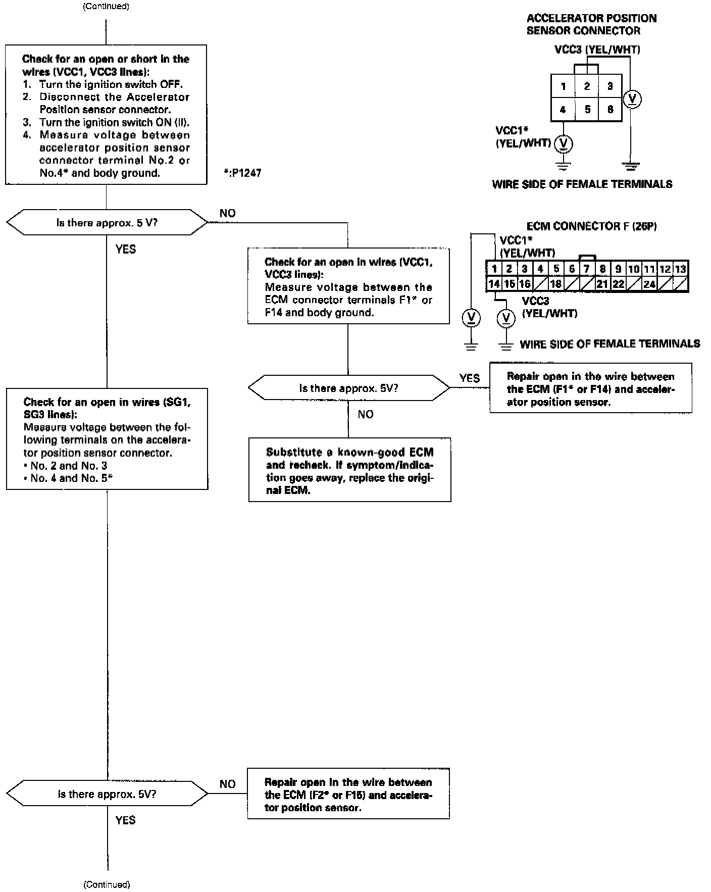
Accelerator Pedal Position Sensor: Testing and Inspection












(_P1246_)
- The scan tool indicates Diagnostic Trouble Code (DTC) P1246: A malfunction in the Accelerator Position Sensor P1246 1 circuit.
(_P1247_)
- The scan tool indicates Diagnostic Trouble Code (DTC) P1247: A malfunction in the Accelerator Position Sensor P1247 2 circuit.
(_P1248_)
- The scan tool indicates Diagnostic Trouble Code (DTC) P1248: An incorrect correlation between the Accelerator P1248 Position Sensor 1 and 2 outputs.