Curiosii for ever!
: Car repair manuals for everyone.
Home
>>
Acura
>>
1996
>>
Integra L4-1834cc 1.8L DOHC PFI
>>
Repair and Diagnosis
>>
Powertrain Management
>>
Transmission Control Systems
>>
Testing and Inspection
>>
Component Tests and General Diagnostics
>>
Component Troubleshooting Flowcharts
>>
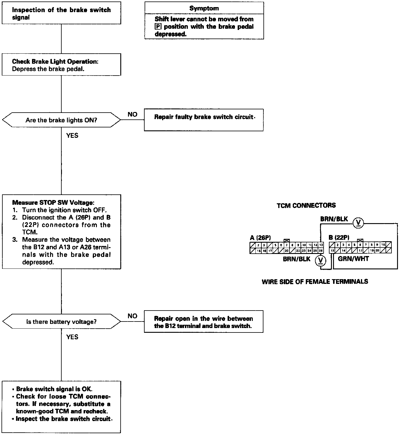
Brake Switch Signal
Brake Switch Signal