Curiosii for ever!
: Car repair manuals for everyone.
Home
>>
Acura
>>
1990
>>
Integra L4-1834cc 1.8L DOHC FI
>>
Repair and Diagnosis
>>
Powertrain Management
>>
Computers and Control Systems
>>
Testing and Inspection
>>
Component Tests and General Diagnostics
>>
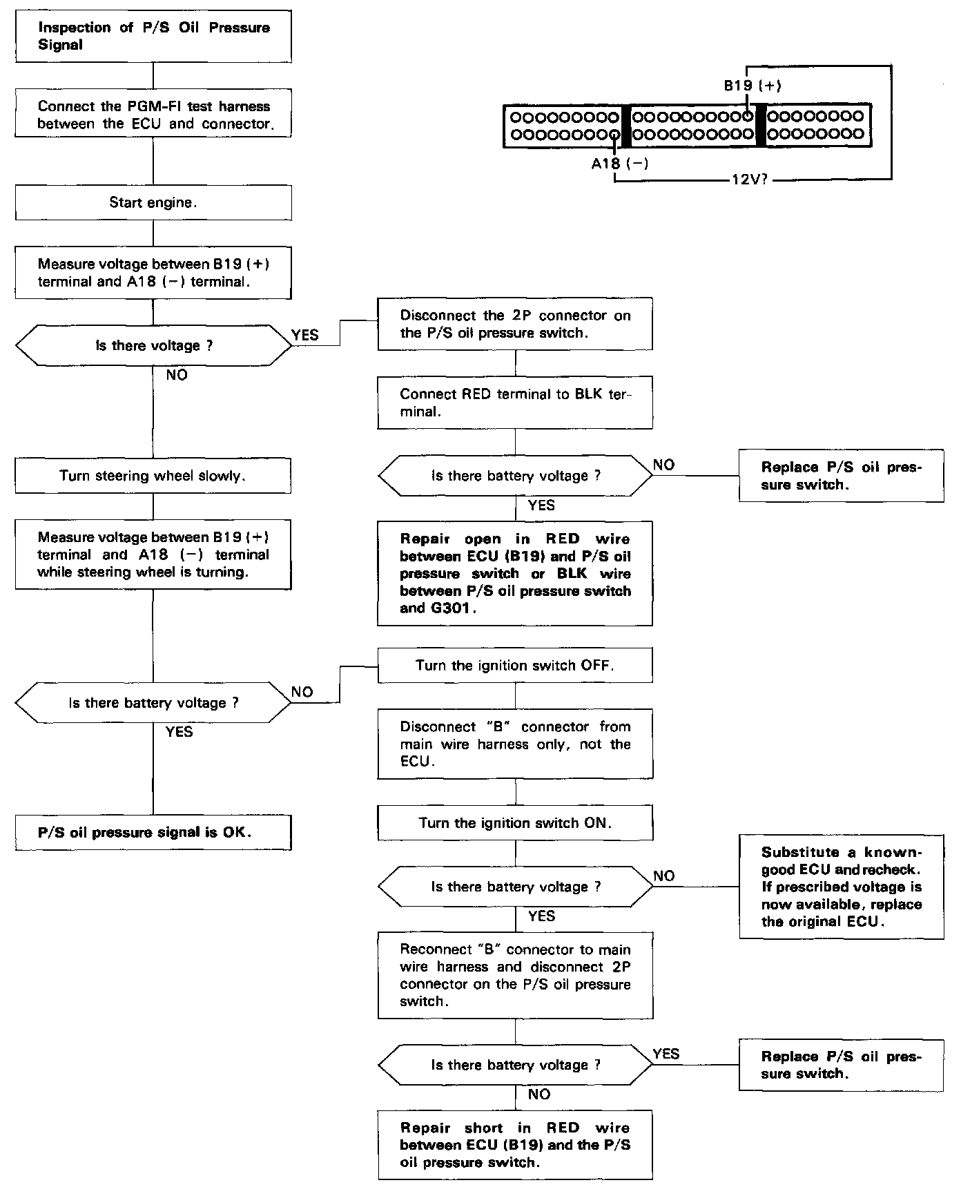
PSP Switch Signal Circuit Troubleshooting
PSP Switch Signal Circuit Troubleshooting
This signals the
PGM-FI ECU
when the power steering load is high.
TROUBLESHOOTING FLOWCHART